Предусмотрены версии ценообразования:
Для перехода на версию 2.5 предусмотрен специализированный помощник. Переход выполняется с определенной даты, указываемой в помощнике. Во время перехода не рекомендуется выполнять операции по установке цен, изменению видов цен и видов номенклатуры.
В новых базах по умолчанию включается ценообразование версии 2.5, также предусмотрен возврат на ценообразование 2.0.
Для перехода на ценообразование версии 2.5 предусмотрен помощник Переход на ценообразование 2.5, доступный по гиперссылке НСИ и администрирование – Настройка НСИ и разделов – CRM и маркетинг – Маркетинг – Начать переход.
Переход на ценообразование 2.5 состоит из нескольких шагов.
Шаг 1. Установка даты перехода - дата, с которой будет действовать ценообразование версии 2.5.

Шаг 2. Выбор видов цен для автоматического переноса. По выбранным видам цен будут сконвертированы цены в автоматическом режиме. Установка цен будет зафиксирована датой перехода на новое ценообразование.

Шаг 3. Настройка разрезов ценообразования в видах номенклатуры. Настройки ценообразования для каждого вида номенклатуры уже перенесены. Но эти настройки можно изменить. Для изменения настроек ценообразования по видам номенклатуры необходимо перейти по ссылке Просмотреть и настроить ценообразование по видам номенклатуры.
Настройка разрезов ценообразования для видов номенклатуры:

Шаг 4. Запуск автоматического перехода (команда Перейти на новое ценообразование).

Состояние операций перехода можно увидеть на шаге 5.Выполняется переход на ценообразование версии 2.5. Помощник можно закрыть и открыть снова. Процесс перехода не прервется.

По окончанию перехода на новое ценообразование в помощнике будет показан результат перехода.

Для возврата на ценообразование версии 2.0 предусмотрен помощник Возврат на ценообразование версии 2.0, доступный по ссылке НСИ и администрирование – Настройка НСИ и разделов – CRM и маркетинг – Маркетинг – Вернуться на ценообразование версии 2.5.
При возврате будут отменены документы установки цен на дату перехода на ценообразование версии 2.5.
Если на момент возврата уже введены документы установки цен в рамках ценообразования версии 2.5, то возврат на ценообразование версии 2.0 не рекомендуется.


С использованием ценообразования версии 2.5 предусмотрено:

Цены настраиваются в разрезе видов номенклатуры. Для такой возможности в карточку вида номенклатуры добавлена Настройка ценообразования (доступна только при использовании ценообразования 2.5). Ценообразование можно вести по следующим разрезам:
При использовании характеристик и/или серий можно использовать не сами элементы, а их реквизиты. Например, если характеристика состоит из размера и цвета, то для учета цен можно использовать только размеры (вся обувь определенной модели определенного размера будет иметь цену вне зависимости от цвета.
Например, если серии идентифицируются сроком годности, то для учета цен можно использовать этот реквизит (ценами можно будет управлять в зависимости от срока годности).
Основной реквизит ключа – «Номенклатура». Все остальные реквизиты можно не использовать. Чем больше разрезов ведения цен выбрано, тем точнее можно вести ценообразование. Но и тем сложнее – необходимо будет указывать цены на каждый разрез. А это означает множество записей в регистрах.



Для возможности ведения цен по различным разрезам добавлены:



В зависимости от предназначения могут быть следующие виды цен (реквизит Предназначен для в карточке вида цены):

партнера;

Для соглашения можно задать как общий (как и раньше), так и индивидуальный виды цен (настройка Ценообразование в карточке соглашения).
В форме соглашения об условиях продажи реквизит Вид цены на закладке Условия продаж переименован в Общий вид цены.
Было:

Стало:

В соглашениях уточнения цен по ценовым группам и уточнения цен по товарам трансформируются в индивидуальные виды цен. Уточнения по ценовым группам можно задать в карточке индивидуального вида цены, предназначенного для соглашения.


Для партнера также можно задать общий и индивидуальный вид цен (добавлена настройка Ценообразование). Виды цен по партнеру будут использованы в документах, где не используются соглашения.
Если используется индивидуальный вид цен, то цены будут определены со следующим приоритетом:

Для склада с типом Розничный магазин можно задать общий «Розничный вид цены» (как и раньше), так индивидуальный вид цен. Цены могут быть только розничные.
По умолчанию данные по розничным и индивидуальным ценам берутся из складов (магазинов). Но эти данные можно хранить в форматах магазинов.

Для формата магазина также можно задать общий «Розничный вид цены» и индивидуальный вид цены:
Если используется индивидуальный вид цен, то цены будут определены со следующим приоритетом:

При настройке связи форматов магазинов и складов, можно указать настройку, откуда брать виды цен. Настройка влияет на выбор цен в розничной торговле.


Если выбрана настройка использования видов цен из форматов магазина, настройка видов цен в сладах блокируется.

Из форм соглашения, склада, формата магазина и партнера предусмотрен переход к прайс-листу и истории изменения цен по соответствующим гиперссылкам.
В соглашении об условиях продажи можно задать общий вид цены, который будет автоматически устанавливаться в документах по этому соглашению (как и раньше).
В форме соглашения об условиях продажи реквизит Вид цены на закладке Условия продаж переименован в Общий вид цены.
Было:

Стало:

Для партнера также добавлена возможность задать общий виды цен (предусмотрена настройка Ценообразование). Виды цен по партнеру будут использованы в документах, где не используются соглашения.

Для склада с типом Розничный магазин можно задать общий «Розничный вид цены» (как и раньше). Цены могут быть только розничные.
По умолчанию данные по розничным ценам берутся из складов (магазинов). Но эти данные можно хранить в форматах магазинов.
Было:

Стало:

Для формата магазина также можно задать общий «Розничный вид цены» (как и раньше):
Было:

Стало:

Из форм соглашения, склада, формата магазина и партнера предусмотрен переход к прайс-листу и истории изменения цен по соответствующим гиперссылкам.
Было:

Стало:

Добавлена возможность уточнения валют для ценовых групп.

Изменен набор вариантов использования цен, настройка «Использовать - При продаже клиентам» заменена на использование:
Было:

Стало:

Выделен отдельный вариант использования Вспомогательная цена для расчета других цен (не используется ни в каких документах):
Предусмотрена возможность установки предопределенного отбора позиций номенклатуры для видов цен. Установить отбор можно по реквизитам номенклатуры, характеристики, сегмента номенклатуры (гиперссылка Назначить цены на – всю номенклатуру в карточке вида цены).

Можно установить дополнительный режим Запретить установку цен за пределами отбора, при котором цены, установленные на номенклатуру не из отбора, будут очищаться в автоматически.
При выборе в документе Установка цен номенклатуры вида цен с установленным отбором будут загружены только те товары, которые удовлетворяют установленным параметрам отбора. При установке отборов по нескольким видам цен будет показан список товаров, которые будут удовлетворять отборам по всем видам цен.
Расширен список способов задания цены.
Некоторые параметры вынесены на основную форму (ранее это было скрыто в упрощенном режиме).
Было:

Стало:

Добавлены дополнительные параметры расчета цен в соответствии с указанным способом задания цены.


Добавлен параметр Глубина анализа - определяет период, за который будет производиться выборка данных. Позволяет ограничить выборку и не использовать устаревшие данные по уже не актуальным позициям.

Добавлены СКД «Цены ввода остатков» - используется в варианте формирования цен на основе документов ввода остатков.

Удалены СКД:
Было:
Уточнение наценок по ценовым группам доступно на отдельной закладке. При переключении теряется контекст.

Стало:
Уточнение наценок по ценовым группам доступно по гиперссылке в основной форме карточки вида цены. Контекст не теряется.

Было:
Правила округления настраивались на отдельной закладке.

Стало:
Правила округления для всех цен настраиваются на основной форме в карточке вида цены. Для округления цены по диапазонам вызывается вспомогательная форма Уточнение округления по ценовым диапазонам по соответствующей гиперссылке в карточке вида цены.
Для проверки настройки округления цены можно использовать Конструктор округления.

Было:
Пороги срабатывания настраивались на отдельной закладке.

Стало:
Можно в отдельности настроить пороги срабатывания, как при увеличении, так и при уменьшении цен. Пороги срабатывания настраиваются на основной форме в карточке вида цены.
Порог срабатывания можно уточнить по каждой ценовой группе товаров. Если необходимо уточнение по ценовым группам, то открывается вспомогательное окно Уточнение порогов срабатывания по ценовым группам.

Для каждого вида цены может быть задан максимальный процент скидки или наценки. Скидки (наценки) задаются в основной форме карточки вида цены.
Максимальный процент скидки (наценки) можно уточнить по ценовым группам. Если необходимо уточнение по ценовым группам, то открывается вспомогательное окно Уточнение максимальных процентов скидок (наценок) по ценовым группам.

На форму списка видов цен добавлено:
Было:

Стало:
В списке видов цен показываются объекты, где использован выбранный вид цен. Из панели можно установить или очистить данные по видам цен.

Предусмотрена возможность визуального отображения действия цен в объектах (в соглашениях, форматах, партнерах, на складах) (гиперссылка Легенда).

Отборы по использованию видов цен.

Отборы по предназначению видов цен (только в ценообразовании 2.5).

Для автоматического расчета цен в соответствии с заданным расписанием добавлено регламентное задание, которое доступно по команде Расписание автообновления цен на форме списка видов цен.

Настраивается как набор видов цен, так и расписание выполнения регламентного задания.

Новая объединенная форма изменения цен:
Добавление панели быстрого изменения цен:
Было:


Стало:
По гиперссылке Настроить в нижней части формы Цены (прайс-лист) в списке дополнительных параметров можно настроить отображение формулы, панели изменения/редактирования цен, валюты и др.

Было:
Информационная строка находилась внизу у окна.

Стало:
Информационная строка размещена в панели управления.
В панель управления добавлен вывод данных по истории изменения цен.

Было:

Стало:
В единую форму изменения цен (подменю Изменить цены) перенесены такие пункты как Округлить цены (задаваемые вручную), Изменить на процент, Изменить цены.


Для изменения цен (на процент, на сумму), установки и расчета цен по формуле также предусмотрена панель редактирования на основной форме прайс-листа.

Для номенклатурных позиций формулы можно изменять «налету» при работе с прайс-листом. При последующих установках цен измененные формулы подтянутся автоматически.

Можно просмотреть историю изменения цен, что позволяет сравнить измененные цены с ценами, действующими на определенные даты.

Интерфейсные изменения прайс-листа:
В форму настройки Настройка параметров прайс-листа на закладе Отбор номенклатуры добавлены дополнительные отборы.
Было:


Стало:


На закладке Колонки прайс-листа настраивается список видов цен, которые нужно назначить. Теперь вид цен можно выбрать без возможности изменения (только просмотр). Доступна информация по дате последнего изменения цен.

Можно показать только выбранные для изменения и/или просмотра виды цен.

На закладке Сортировка и группировка предусмотрена:
Было:


Стало:

Цены можно устанавливать как на дату (как и раньше), так и на определенный период. Цены на период привязаны к маркетинговой акции. После окончания периода цены становятся прежними.


Было:
При записи изменения цен вызывалась форма.


Стало:
Форма записи изменена.


В зависимости от настроек отбора (изменяется в карточке «Виды цен»), программа может запретить изменения цен.



На форму списка по истории изменения цен добавлена информация о видах цен в документах и использовании маркетинговых мероприятий.
Было:

Стало:

Расширены настройки параметров выводимой информации (гиперссылка Настроить на форме документа установки цен). Теперь можно настроить отображение формул, единицы измерения, валюты и др.
Было:

Стало:

В отчет «Прайс-лист» добавлена возможность вывода дополнительных свойств номенклатуры и изображения из карточки номенклатуры.


Добавлен механизм «Дополнительные свойства» для справочника «Ценовые группы».


Было:

Стало:
На шаге 2 добавлены дополнительные фильтры:


Добавлена форма настройки регистрации цен (доступна по гиперссылке Настройка регистрации цен на шаге 2):

На шаге 3 исключена настройка регистрации цен. Выведена информационная строка, где показывается, что именно будет зарегистрировано.
Было:

Стало:

Добавлен вариант ограничения предоставления скидки на Номенклатуру не из сегмента в поле Предоставляется на.


Для улучшения процесса коммуникации с выгодными клиентами, предоставляя им своевременное предложение через соответствующий канал в нужное время, предназначен отчет Повторные продажи.
Основная задача отчета Повторные продажи – организация эффективных обзвонов с целью стабильных продаж постоянным клиентам.
Отчет помогает сформировать сегменты со списком клиентов, которые приобретут товар с большой вероятностью за счет использования данных о продажах.
Преимуществом является возможность получать и использовать для формирования сегментов анализ данных о продажах.
Сегменты состоят из пересечения 2-х ключевых параметров:
В итоге предусмотрено 9 типов «ключевых сегментов»:
Особенности формирования сегментов:

По мере изменения покупательской активности клиенты перемещаются из одного ключевого сегмента в другой. Сравнение состава каждого ключевого сегмента от одного периода к следующему позволяет определить клиентов, которые перешли из одного сегмента в другой.
Интенсивность переходов – это переход клиентов из одного ключевого сегмента в другой. Чем больше клиентов переходит между сегментами, тем выше интенсивность переходов.
Интенсивность перехода отображается в процентах (%) и ссылку на список клиентов, перешедших из одного ключевого сегмента в другой, можно увидеть рядом со стрелками, направленными от одного ключевого сегмента к другому.
Сценарий работы:



Отчет содержит список настроек, используя которые можно сформировать требуемый сегмент клиентов, подходящий для продажи товара (команда Настройки).
Количество покупок и сроки, определяющие «активность взаимодействия», задаются на закладке Настройка сегментов.

В настройках отчета можно задать дополнительные фильтры, такие как учет только покупки на сумму, сегмент клиентов и др.

Предусмотрены опции, позволяющие настроить внешний вид отчета.

В зависимости от установки этих опций отчет может приобретать разный вид:
Во входящих документах предусмотрено указание наименования документа в терминах поставщика. Для такой возможности во все входящие документы добавлен реквизит Наименование входящего документа. Наименование входящего документа попадает в сверку взаиморасчетов и выводится при подборе объектов расчетов в документы.
Учет наименований первичных документов позволяет:


В отчеты Обороты НДС также добавлена колонка Наименование входящего документа.
Система прослеживаемости импортного товара базируется на документальной идентификации товаров, при которой движение товара отслеживается исключительно по документам.
Особенности учета партий прослеживаемости товара:
Для операций с прослеживаемым товаром, по которым не оформляются счета-фактуры, декларация на товары, уведомление о ввозе, уведомление о перемещении, налогоплательщик должен оформлять отчет об операциях (в том числе налогоплательщики на специальных налоговых режимах). Список операций:
Схема учёта товаров, подлежащих прослеживаемости:

Для ведения учета прослеживаемых импортных товаров в соответствии с постановлением Правительства РФ необходимо установить функциональные опции:

Прослеживаемым считается товар, в карточке которого установлен флаг Учет по номерам ГТД и указан код ТН ВЭД с признаком Прослеживаемый товар.
Для учета по номерам ГТД в карточке номенклатуры устанавливается флаг Учет по номерам ГТД.

Если товар относиться к прослеживаемым импортным товарам, то в карточке номенклатуры указывается код ТН ВЭД с установленным признаком Прослеживаемй товар.

Если единица измерения прослеживаемости ТН ВЭД отличается от единицы хранения номенклатуры, то при записи номенклатуры, в которой указан код ТН ВЭД с установленным признаком Прослеживаемый товар, по умолчанию включается ведение учета прослеживаемых товаров в двух единицах измерения.

При учете прослеживаемых импортных товаров в двух единицах измерения в документах доступно поле Количество по РНПТ, количество в котором заполняется в единице измерения прослеживаемости ТН ВЭД.
Для учета прослеживаемых импортных товаров предусмотрено рабочее место Учет товаров РНПТ, доступное по ссылке НСИ и администрирование – Настройка НСИ и разделов – Учет НДС, импорт и экспорт.

В рамках рабочего места поддерживаются следующие возможности:

Для ввода начальных остатков прослеживаемых импортных товаров предусмотрен документ Ввод остатков прослеживаемых импортных товаров. Используется в качестве помощника для перехода на использование учета прослеживаемого товара.
Документ можно заполнить остатками собственных товаров по команде Заполнить по остаткам. На дату создания документа будет заполнена табличная часть в соответствии со сведениями об остатках товаров, подлежащих прослеживаемости.
Полученные сведения можно использовать для предоставления в ФНС Уведомления об остатках.
К примеру, документом Ввод начальных остатков собственных товаров на 31.12.2019 г. введены остатки товаров с прослеживаемыми кодами ТН ВЭД до начала учета прослеживаемых импортных товаров.

Для перехода на учет прослеживаемых импортных товаров оформляется документ ввода остатков прослеживаемых товаров. Документ заполняется остатками собственных товаров.
При проведении документа ввода остатков прослеживаемых импортных товаров:
Если по товару прежде не велся учет номеров ГТД и на остатках нет товаров с ГТД, то для начала учета прослеживаемых товаров необходимо списать остатки с пустыми номерами ГТД и оприходовать остатки с новыми номерами ГТД (РНПТ).
Если прежде не велся учет по номерам ГТД, то в документе ввода остатков прослеживаемых импортных товаров устанавливается флаг
в колонке Номер ГТД.


Документ ввода остатков не может содержать одновременно прослеживаемые по РНПТ и не прослеживаемые товары.

Для получения коэффициента пересчета количества между единицей хранения номенклатуры и единицей измерения прослеживаемости ТН ВЭД используется следующий алгоритм:

Приход товаров, подлежащих прослеживаемости, отражается следующими документами:

При учете прослеживаемых импортных товаров в двух единицах измерения в приходных накладных доступно поле Количество по РНПТ, количество в котором заполняется в единице измерения прослеживаемости ТН ВЭД.
Если известен коэффициент пересчета, то выполняется автоматический пересчет поля Количество по РНПТ в приходных накладных при изменении поля Количество. Обратный пересчет не выполняется, что позволяет указать прослеживаемое количество с отклонением от ожидаемого коэффициента.
Количество по РНПТ можно отредактировать вручную.
При получении документа через ЭДО прослеживаемое количество заполняется автоматически.

В приходных документах для товаров с прослеживаемыми кодами ТН ВЭД осуществляется контроль обязательного заполнения номеров ГТД.
Контроль заполнения номеров ГТД выполняется вне зависимости от установленных опций запрета операций поступления с товарами без номеров ГТД, которые устанавливаются по ссылке НСИ и администрирование – Настройка НСИ и разделов – Учет НДС и ВЭД – Регистрация и контроль номеров ГТД.
При ручном вводе номера ГТД, порядковый номер указывается по данным, предоставленным поставщиком для формирования РНПТ в соответствии со ст. 105.32 НК РФ.

Расход товаров, подлежащих прослеживаемости, отражается следующими документами:
Возврат товаров поставщику
Внутреннее потребление товаров
Корректировка реализации
Реализация товаров и услуг
Перемещение товаров
Сборка товаров
Отчет о розничных продажах
При учете прослеживаемых импортных товаров в двух единицах измерения в табличной части, хранящей информацию о Видах запасов, доступно поле Количество по РНПТ, количество в котором заполняется в единице измерения прослеживаемости ТН ВЭД.
Если известен коэффициент пересчета, то выполняется автоматический пересчет поля Количество по РНПТ при изменении поля Количество.

Ручное редактирование количества по РНПТ в расходных документах не предусмотрено. Можно отредактировать, включив режим редактирования реквизитов в видах запасов.
Поддерживается контроль на запрет проведения расходной накладной, если в табличной части указаны товары как подлежащие прослеживаемости, так и не подлежашие.

При оформлении операций по схемам «Товары в пути», «Неотфактурованные поставки» в документе Поступление товаров на склад исключено заполнение номеров ГТД.
Документ поступления товаров на склад всегда приходует товар на склад с пустым номером ГТД. Номера ГТД заполняются в документах Приобретение товаров и услуг или Таможенная декларация на импорт.
Такое поведение обусловлено тем, то в документе Поступление товаров на склад номер ГТД можно было указать, но его указание не являлось обязательным, поскольку на момент оформления поступления товаров документов от поставщика еще нет (номера ГТД неизвестны).
Как только документы поступят от поставщика, в приобретении товаров и услуг обязательно указывался номер ГТД. Но период между фактическим поступлением товаров на склад и переходом права собственности может быть длительный от нескольких дней, до месяцев. Если документ поступления товаров на склад входил в закрытый период на момент прихода документов от поставщика, то чтобы исключить развернутое сальдо остатков товаров, требовалось открывать период и заполнять в документе Поступление товаров на склад номера ГТД, что является некорректным.
Было:

Стало:

Сценарий оформления документов по схеме «Неотфактурованные поставки»:
Сценарий оформления документов по схеме «Товары в пути»:
Под дистанционной розничной торговлей понимается «продажа товаров по договору розничной купли-продажи, заключаемому на основании ознакомления покупателя с предложенным продавцом описанием товара, содержащимся в каталогах, проспектах, буклетах либо представленным на фотоснимках или с использованием сетей почтовой связи, сетей электросвязи, в том числе информационно-телекоммуникационной сети "Интернет", а также сетей связи для трансляции телеканалов и (или) радиоканалов, или иными способами, исключающими возможность непосредственного ознакомления покупателя с товаром либо образцом товара при заключении такого договора». Наиболее распространенными частными случаями дистанционной торговли являются интернет-магазины и продажи по каталогам.
Непосредственно продажу товаров при дистанционной торговле обобщенно можно разделить на укрупненные этапы.

Каждый из этих этапов может быть организован различными способами. Так заказ от покупателя может поступать через сайт интернет-магазина и далее загружаться в программу с сайта интернет магазина, вносится непосредственно в программу оператором (менеджером по продажам) в процессе общения с покупателем по телефону или на основе информации, полученной от покупателя иным способом. Информационный обмен с сайтом интегрирован в программу. Настройка обмена описывается в разделе документации «Создание сайтов и обмен с сайтами».
Далее полученные заказы принимаются в работу и распределяются между исполнителями. Это может выполняться централизовано – диспетчер назначает исполнителя для каждого заказа и осуществляет контроль исполнения, децентрализовано – исполнители по мере исполнения предыдущих заказов сами назначают себе новые заказы, а также комбинируя оба эти способа.
Сбор товаров, указанных в заказе, осуществляет сборщик (комплектовщик) заказа. Доставка заказа покупателю может выполняться силами собственных курьеров или компаний, осуществляющих доставку. В зависимости от организации складских процессов сбору и доставку могут выполнять разные сотрудники или роль сборщика и курьера может выполнять один сотрудник.
При дистанционной продаже необходимо оформить документы реализации для оформления факта продаж в учете.
Отдельным вопросом является получение оплаты от покупателя. При оформлении заказа на сайте интернет-магазина покупатель может оплатить заказа непосредственно на сайте. Распространенным способом оплаты является оплата курьеру наличными. Для принятия оплаты по банковским картам курьеров также необходимо обеспечить эквайринговыми терминалами. В случае невозможности обеспечить курьеров соответствующим оборудованием могут применяться альтернативные способы оплаты, например Яндекс.Касса (см. раздел документации «Интеграция с Яндекс.Кассой»).
Для исполнения требований законодательства покупателю необходимо выдать чек в момент получения оплаты. Для этого нужно обеспечить курьеров переносными ККТ. Альтернативным вариантом является пробитие чека в момент получения оплаты курьером на ККТ, стационарно установленной в организации с передачей чека покупателю по SMS или электронной почте. Пробитие чека заранее в магазине до фактического получения оплаты от покупателя не рекомендуется, но технически возможно.
Для отслеживания курьерами оплаты наличными курьером и последующей сдачи оплаты в кассу организации, сохранения правильного остатка денежных средств в кассе организации в справочнике Касс можно сделать для каждого курьера виртуальную операционную кассу. В этом случае при выборе курьера в заказе клиента, автоматически заполнится связанная с ним касса. На эту кассу оформляется приходный кассовый ордер от клиента. В конце дня оформляется передача денежных средств из этой виртуальной операционной кассы в основную кассу организации.
Для работы сборщиков, курьеров и диспетчеров в программе предусмотрено мобильное рабочее место. Для диспетчера также предусмотрено полноэкранное рабочее место.
Для работы с курьерской доставкой необходимо включить функциональную опцию НСИ и администрирование – Настройки НСИ и разделов - Склад и доставка – Доставка -Управление доставкой.
Склады, на которых выполняется сборка заказов и с которых выполняется доставка, должны иметь тип Розничный магазин. Настройка сборки и доставки в зависимости от того, используются ли Форматы магазинов, могут указываться:
Настройки, указанные для формата магазинов, действуют для всех магазинов этого формата.
Если настройки указаны для склада, то потребуется указать дату, с которой используется данная опция.

В настройках определяется особенность реализации процесса: выделена ли в качестве отдельной операции сборка заказа, есть ли доставка своими курьерами, распределение ролей сборщиков и курьеров между сотрудниками (опция Сборка и доставка выполняются одним сотрудником) и возможность этих сотрудников самостоятельно брать заказы в работу. В настройках определяется порядок оформления документа реализации и печати чека. Особенность реализации процессов дистанционной торговли в зависимости от установленных опций будет рассмотрено ниже при описании самих процессов.
Сотрудники, которые будут выполнять роль сборщиков, диспетчеров и курьеров, должны быть внесены в список пользователей и физических лиц информационной базы. В карточке пользователя должна быть проставлена ссылка на физическое лицо.
Пользователей, выполняющих роль сборщика и/или курьера необходимо включить в группу с типовым профилем Сотрудник сборки и доставки. Пользователя, выполняющего роль диспетчера, необходимо включить в группу с типовым профилем Диспетчер сборки и доставки.
Для запуска мобильного рабочего места для пользователя необходимо выполнить соответствующую настройку в карточке пользователя по ссылке Настройки открытия форм при начале работы программы.

Для каждого магазина необходимо указать сотрудников, которые будут в нем выполнять роль диспетчера, сборщика и/или курьера. Сделать это можно в рабочем месте Диспетчирование заказов по кнопке Настройка. Назначение сотрудников может выполняться в двух вариантах:
Переключение между режимами по команде Настройка по сотрудникам / складам.

Курьеров можно разделить по зонам доставки. Если для курьера определена хотя бы одна зона доставки, то в работу он сможет брать только распоряжения из этой зоны доставки.
Если курьеры принимают оплату наличными и для контроля получения оплаты решено использовать виртуальные операционные кассы, то нужно внести их в справочник Кассы с указанием курьера в поле Физическое лицо. Если предполагается пробитие чеков на одной стационарной ККТ, то необходимо указать все эти виртуальные операционные кассы в настройках РМК для рабочего места, к которому физически подключена ККТ, на закладке Кассы.
Если курьеры используются эквайринговые терминалы, то для этих эквайринговых терминалов необходимо заполнить поле Физическое лицо.
Начальным этапом дистанционной продажи является регистрация заказ покупателя. В зависимости от реализации процесса на предприятии можно выделить описанные ниже сценарии реализации данного этапа.
Потребность покупателя изначально регистрируется на сайте интернет-магазина и загружается программу. В программе создается документ Заказ покупателя. Для работы с документом В информационной базе должна быть включена функциональность заказов (НСИ и администрирование – Настройки НСИ и разделов – Продажи – Использование заказов). Рекомендуемый вариант использования заказов – Заказ только со склада.
В программе потребность покупателя регистрируется оператором документом Заказ покупателя. Для работы с документом в информационной базе должна быть включена функциональность заказов (НСИ и администрирование – Настройки НСИ и разделов – Продажи – Использование заказов). Рекомендуемый вариант использования заказов – Заказ только со склада.
Регистрацию заказов выполняет диспетчер. Соответствующий пользователь должен иметь права на работу с заказами клиентов. Например, можно использовать типовой профиль доступа Менеджер по продажам.
При регистрации заказа покупателя менеджер заполняется перечень товаров (закладка Товары). Рекомендуется для заполнения списка использовать форму подбора. В этой форме можно сразу контролировать наличие товаров в магазине и не включать заведомо отсутствующие товары. Используя поиск в списке диспетчер может предлагать покупателю товары из числа тех, что есть в наличии. Например, если покупатель просто говорит «Молоко», то подобрав имеющееся в наличии молоко сотрудник может предложить покупателю разные варианты, отличающиеся торговой маркой, жирностью, ценой и совместно с покупателем выбрать оптимальный для него.

После подбора всех позций можно еще раз проверить с покупателем заказа по списку «Товары». При принятии заказа желательно обращать внимание на количество товаров и примерный вес заказа, их соответствие возможностям курьерской доставки.
На вкладке Доставка в общем случае возможен выбор вариантов, описанных в разделе документации «Доставка». Если для склада используется курьерская доставка, то дополнительно доступен выбор способа доставки Наш курьер до клиента.

Если для склада указано нормативное время доставки, то автоматически заполняются реквизиты время доставки с и время доставки до относительно текущего времени.
В заказе опционально можно указать курьера (на закладке Доставка) и сборщика (на закладке Дополнительно), но в любом случае распоряжение может быть назначено на исполнителя из мобильного рабочего места диспетчером.
По заказа в дистанционной торговле предусмотрены статусы. Порядок смены статусов по мере выполнения заказа можно представить следующей схемой.

В упрощнном сценарии работы в программе может не создаваться заказ покупателя, а сразу регистрироваться документ Реализация товаров и услуг. В нем также как и в заказае можно выбрать курьерскую доставку и управлять дальнейшими процессами дистационной торговли используя мобильное рабочее место.
Диспетчирование заказа – это сопровождение оформленного на этапе сборки и доставки, включая назначение ответственных за эти этапы и контроль их исполнения. Оно может выполняться в настольном рабочем месте Диспетчирование заказов или в мобильном приложении.
Рабочее место Склад и доставка - Диспетчирование заказов содержит список всех распоряжений (Заказов клиента или Реализация товаров и услуг без указания заказа), оформленных по складам (складу, установленному в отборе) с типом Розничный магазин, в настройках установлены опции Поддерживается сборка и/или Поддерживается доставка.

В форме предусмотрены отборы по Статусу, Срок выполнения, Складу, Зона доставки. Возможен быстрый отбор по заказам, у которых не назначен сборщик или курьер.
В центральной части формы расположен список заказов с колонками: принят (дата распоряжения), доставка (дата и время желаемой доставки), номер, текущий статус, склад, зона доставки, клиент, сборщик, курьер.
В правой части расположена информация о доступных к назначению сборщиках и курьерах. Список доступных сотрудников определяется в зависимости от выбранного в отборе склада.

Также в правой части формы расположена информация о товарах выбранного распоряжения. В нижней строке формы расположена информация о выбранном распоряжении: клиент, телефон, адрес доставки, комментарий
Назначить исполнителей (сборщиков и курьеров) для заказа можно следующими способами:
Возможно групповое назначение сотрудников. Для этого требуется выделить нужные распоряжения.
Для отмены назначения сотрудников по заказу можно воспользоваться командой Снять.
Мобильное рабочее место является единым для диспетчеров, сборщиков и курьеров, а пользователь видит соответствующие разделы в зависимости от назначенных ролей. Активный раздел выделяется желтым в панели разделов, расположенной внизу экрана рабочего места. Диспетчирование заказов выполняться в разделе Диспетчер
.

На рабочем столе – экране, который ведет пользователь при входе в приложение, показаны команды подменю активного раздела. Рядом с каждой строкой указывается количество распоряжений в этом подменю нужно отработать. Количество можно пересчитать по кнопке обновить
.
Команды для раздела Диспетчер:
Назначение распоряжений сборщикам состоит из двух шагов. На первом шаге отображается форма со сводной информацией о назначенных и требующих назначения заказах. В верхней части формы отображается общая информация – сколько распоряжений назначено, собирается, собрано за сегодня, а также жирным шрифтом большего размера - сколько заказов еще требуется назначить в настоящее время. Далее выводится список доступных сборщиков, с указанием для каждого из сколько заказов Собирается сборщиком в настоящее время и Собрано за сегодня, в какое время была Последняя сборка, и жирным шрифтом большего размера - количество назначенных сборщику распоряжений. На этом шаге диспетчер должен выбрать сборщика, которому будет назначен заказ. После чего осуществляется переход ко второму шагу.

На втором шаге необходимо выбрать заказы, которые будут назначены этому сборщику. По каждому заказу в списке есть информация о номере заказа, дате и времени доставки, кол-во оставшегося времени до окончания доставки, сумма заказа и информация об оплате. При нажатии на заказ можно посмотреть дополнительную информацию по заказу. Для выбора заказа нужно установить флажок напротив заказа.

После выбора всех необходимых заказов диспетчер нажимает кнопку Назначить и выбранный сборщик назначается на сборку по выделенным заказам.
Контроль сборки используется для мониторинга за работой сборщиков. На основном экране отображается список всех сборщиков и общая статистика по назначенным им заказам.

Из списка можно перейти к просмотру подробной информации по каждому сборщику, снять или заменить сборщика по назначенному заданию. Для этого нужно сделать свайп (перемещение пальцем по экрану мобильного устройства) влево и выбрать один из пунктов меню.

Назначение заказов курьерам во многом аналогично назначению заказов сборщикам и также состоит из двух шагов. На первом шаге диспетчер видит общую информацию: сколько заказов назначено, доставляется, и сколько доставлено за сегодня, а также жирным шрифтом большего размера - сколько заказов еще требуется назначить курьерам в настоящее время. Далее выводится список доступных курьеров, с указанием для каждого из сколько заказов Доставляется в настоящее время, Доставлено за сегодня, в какое время сегодня была Последняя доставка, а также жирным шрифтом большего размера количество назначенных курьеру заказов. На этом шаге диспетчер должен выбрать курьера, которому будет назначен заказ. После чего осуществляется переход ко второму шагу.
На втором шаге необходимо выбрать заказы, которые будут назначены этому курьеру. По каждому заказу в списке есть информация о номере заказа, дате и времени доставки, кол-во оставшегося времени до окончания доставки, сумма заказа и информация об оплате. При нажатии на заказ можно посмотреть дополнительную информацию по заказу. Для выбора заказа нужно установить флажок напротив заказа. После выбора всех необходимых заказов диспетчер нажимает кнопку Назначить и выбранный сборщик назначается на сборку по выделенным заказам.
Контроль доставки во многом аналогичен контролю сборки. На основном экране отображается список всех сборщиков и общая статистика по назначенным им заказам. Из списка можно перейти к просмотру подробной информации по каждому курьеру, снять или заменить курьера по назначенному заданию. Для этого нужно сделать свайп (перемещение пальцем по экрану мобильного устройства) влево и выбрать один из пунктов меню.
Сборку заказов рекомендуется выполнять с использованием мобильного рабочего места сборки и курьерской доставки в разделе Сборка
.

Команды для раздела Сборка:
Чтобы начать сборку нужно для заказа, находящегося в статусе К Сборке, изменить статус на Собирается. Это выполняется в раздел Начать сборку, который в общем случае состоит из 2-х вкладок:

В списке заказов отображается информация о номере заказа, дате доставки, времени оставшемся на доставку, сумме и информация об оплате заказа, а также жирным шрифтом большего размера - количество позиций в заказе. Для начала работы необходимо нажать на распоряжение, после чего откроется рабочее место сборки заказа, из которого можно начать сборку.

В заголовке формы заказа располагается номер заказа и команда информации
по которой можно открыть карточку с информацией по текущему заказу. Форма состоит из 3 закладок:
Товары в списке разделены на группы. Группы настраиваются в карточке склада/магазина. Например, можно настроить группы в соответствии с отделами магазина, чтобы сборщику удобнее было собирать, сначала фрукты, потом консервы, потом молоко и т.п. в соответствии с отделами магазина
После нажатия кнопки Начать сборку состояние заказа изменится на Собирается. Если заказ, не принадлежал сборщику, он автоматически будет назначен на текущего пользователя.
В процессе сборки после фактического помещения в корзину сборщик подтверждает сборку товара. Это можно сделать с помощью камеры устройства, сканируя штрихкод товара, или вручную.
Порядок ручной проверки отвара следующий:



На закладке Уточнить в форме заказа отображаются сделанные в процессе сборки, но еще не подтвержденные замены, отсутствующие товары (Товара нет), и товары из замен, которые были отклонены и их нужно Вернуть на полку. По каждой строке с заменой можно выполнить свайп (провести пальцем по экрану) влево и выбрать: либо подтвердить замену, тогда замененный товар окончательно попадет в на вкладку Собрано, либо отклонить замену, тогда товар попадет в раздел Вернуть на полку.

На закладке Собрано отражены все товары, которые были собраны или заменены по заказу. Команда Сканировать позволяет добавить в заказ произвольный товар. Из этого раздела завершается сборка по заказу. Для завершения работы предназначена команда Завершить сборку.

Если перед завершением работы требуется согласовать окончательный состав заказа с клиентом, то по команде Информация
можно открыть карточку заказа, посмотреть информацию по заказу и позвонить клиенту.
По кнопке Завершить работу заказ переходит в статус Собран.
Для отражения дистанционной продажи в учете и оформления необходимых финансовых документов необходимо отразить реализацию в программе. Сделать это можно после сборки заказа, когда уже известно, какие товары были фактически подобраны с учетом согласованных с клиентом изменений.
Настраивается состав формируемых документов при оформлении реализации, а состав печатных форм, которые автоматически будут выведены на принтер.

Среди возможных документов есть, в том числе Приходный кассовый ордер, который можно создать в момент оформления реализации на сумму задолженности клиента при самовывозе заказа. Также существует возможность пробивать фискальный чек при создании документа (в заказе должна быть указана касса, для которой настроено кассовое оборудование), однако рекомендуемым сценарием с точки зрения требований законодательства является фискализация чеков в момент фактической передачи заказа клиенту.
Пакет документ может создаваться вручную оператором или автоматически.
Оператор может создать полный комплект документов реализации по одной кнопке. Создать документы можно следующими способами:
в настольном рабочем месте Диспетчирование заказов;

После формирования пакета документов реализации в подвале документа Заказ клиента отображается ссылка на оформленные документы.

После проведения заказа в статусе Собран, реализация может создаваться автоматически без участия оператора.
Курьерскую доставку рекомендуется выполнять с использованием мобильного рабочего места сборки и курьерской доставки в разделе Доставка
.

Команды для раздела «Доставка»:
Раздел Начать доставку состоит из двух вкладок:
По каждому заказу в списке отображается информация о номере, наличии комментария, дате и времени доставки, рассчитано время до окончания срока, сумме к оплате, магазине, адресе доставки. По заказу из списка Мои свайпом (перемещение пальцем по экрану) влево можно выбрать действие:

В разделе Свободные свайпом (перемещение пальцем по экрану) влево можно выбрать действие Назначить мне.
В форме Доставляется виден список распоряжений, по которым курьер указал Начать доставку. По каждому распоряжению есть информация о номере, наличии комментария, дате и времени доставки, рассчитано время до окончания срока, сумме к оплате, магазине, адресе доставки. В случае необходимости курьер может позвонить клиенту сразу из формы списка, не заходя в карточку распоряжения.

Текущим заказам (первый в списке) заказ по умолчанию назначается ближайший по времени доставки заказ. Для следующих заказов доступна команда Сделать текущим для изменения этого порядка вручную.
Курьер может просмотреть карточку заказа. В ней показана вся необходимая информация для работы с распоряжением.

На закладке Информация можно посмотреть общую информацию по заказу, в том числе адрес доставки или магазина позвонить покупателю, в магазин, сборщику. На закладке Товары можно посмотреть список товаров из распоряжения.
Если распоряжение находится в статусе Доставляется, то курьеру доступны команды по работе с заказам, состав и название которых зависят от настроек склада и текущего состояния заказа. В частности:
Если покупатель отказался от заказа, то курьер может отменить заказ. Для отмены необходимо указать причину отмены, выбрав ее из заранее заполненного списка.
Если курьеру доступно несколько способов оплаты, то после нажатия на команду Принять оплату откроется форма выбора способа оплаты.

После выбора способа оплаты открывается форма приема оплаты. В случае если курьеру доступен только один способ оплаты, то эта форма отрывается сразу.
При способе оплаты наличными в форме оплаты указывается сумма к оплате, сумма, полученная от клиента, и рассчитанная сдача. Полученную сумму можно указать с цифровой клавиатуры или с помощью кнопок с номиналами купюр.

Название кнопки завершения оплаты зависит от настроек и сценария пробития чека:
В любом случае создается документ ПКО. ПКО проводится по виртуальной операционной кассе курьера, если она задана и может быть однозначно определена (с курьером связана только одна операционная касса, или операционная касса курьера явно указана в заказе). Если определить операционную кассу курьера не получилось, то ПКО будет проведен по неоперационной кассе организации, указанной в заказе или подобранной по статистике.
При способе оплаты платежной картой в форме оплаты указывается сумма к оплате. Название кнопки завершения оплаты зависит от настроек и сценария пробития чека и определяется так же как и в случае приема оплаты наличными.
После завершения оплаты в программе создается документ «Эквайринговая операция» на эквайринговый терминал курьера для организации из заказа.

Этот способ позволяет исключить необходимость обеспечивать курьеров ККТ и эквайринговыми терминалами. При выборе такого способа оплаты форма оплаты содержит информацию о сумме к оплаты, статус оплаты, ссылку на оплату, которая генерируется через интерфейсы подсистемы «Яндекс.Кассы» при открытии формы. Ссылку можно отправить SMS-сообщением на номер телефона покупателя или предоставить клиенту возможность отсканировать QR-код с мобильного устройства курьера.

Завершить прием оплаты через сервис Яндекс.Касса курьер может, дождавшись изменения статуса оплаты или не дожидаясь, получив также подтверждение от клиента. Название кнопки завершения оплаты зависит от статуса оплаты, настроек и сценария пробития чека (по аналогии с оплатой наличными).
В мобильном рабочем месте курьера предусмотрена форма Вернуть в магазин, которая состоит из двух закладок:
Заказы - список заказов, по которым необходимо вернуть товар в магазин.

Наличные - остатки и движения по наличным ДС по кассам курьера. Остаток денег на начало периода, расход за период, приход за период (оплаты от клиентов), остаток на конец периода.

Рабочее место сборки и курьерской доставки содержит разделы:


Если в базе включена возможность пробития чеков из очереди, то на этапе оформления документов возможно фискализировать чек.

Предусмотрена возможность распределенной фискализации. Она позволяет автоматически фискализировать на ККТ чек из очереди чеков. Данная функция используется, в частности, для пробития чека при загрузке информации об оплате с сайта интернет-магазина, а также для пробития чеков на стационарной ККТ в момент передачи товара при курьерской доставке. Для использования функциональности информационная база должны быть подключена к системе взаимодействия.
При постановке чека в очередь чеков создается новое сообщение в системе взаимодействия. При открытом «1С:Предприятие» на других рабочих местах обрабатываются сообщения из системы взаимодействия. При обработке сообщений анализируются подключенные к рабочему месту ККТ и возможность фискализировать на них чеки (по ИНН Организации и СНО) с последующей их фискализацией.
На форме настройки экземпляра подключаемого оборудования (ККТ), который может использоваться для распределенной фискализации, должен быть установлен флаг Автоматическая фискализация чеков из очереди чеков.
Поддержано пробитие единого чека при смешанной оплате. Если документ Реализация товаров и услуг или Акт выполненных работ оплачен в день продажи одновременно документами Приходный кассовый ордер и Эквайринговая операция, то по такой оплате можно напечатать единый чек на смешанную оплату (в форме предпросмотра чека установлен флажок Единый). Единый чек пробивается из документа продажи, при условии, что ранее ни по одному документу чеки не пробивались.
При оформлении документа Возврат товаров и документа возврата оплаты (Приходный кассовый ордер или Эквайринговая операция) в один день можно пробить единый чек (из любого документа, при условии, что ранее чеки не были пробиты). Если по документу Возврат товаров в день возврата одновременно оформлены документы Расходный кассовый ордер и Эквайринговая операция, то по такому возврату можно напечатать единый чек (возврат смешанной оплаты). Единый чек пробивается из документа возврата, при условии, по документам ранее ни по одному документу чеки не пробивались.
У компаний наблюдается прирост интернет-продаж клиентам и обычно такие доставки осуществляются курьерами в максимально сжатые сроки.
Но не у всех компаний есть свои курьеры, поэтому они вынуждены обращаться в курьерские службы. Для отправки посылок им необходимо заходить в личные кабинеты этих служб, где требуется внести информацию, необходимую для оформления заявок на доставку.
Вся информация, необходимая для формирования заявок на доставку, есть в программе 1С. Для работы с логистическими службами через единое API на базе «ЭДО 1С:Бизнес-сети на фреше» с целью заказывать услугу доставки из программы 1С предусмотрен сервис «1С:Курьер».
Поддерживается интеграция программы 1С с перевозчиком «Яндекс.Такси». На выбор доступны тарифы:
Основная задача сервиса «1С:Курьер» – онлайн организация доставки груза физическим лицам с одного пункта в другой, основанная на быстрой поставке.
Сервис «1С:Курьер» использует текущие возможности работы с сервисом «1С:Доставка» и предусматривает дополнительные возможности, что позволяет передавать и просматривать товарный состав для оформления заявки на доставку.
Преимущества использования сервиса «1С:Курьер»:

Сервис «1С:Курьер» решает следующие бизнес-задачи:
Сценарий работы в сервисе «1С:Курьер» для пользователей программы 1С:
Для работы с сервисом «1С:Курьер» необходимо включить функциональные опции:

Для работы с сервисом «1С:Курьер» предусмотрены роли:
Авторизация в сервисе «1С:Курьер» аналогична авторизации в сервисе «1С:Бизнес сеть».
Для работы с сервисом «1С:Курьер» организации необходимо зарегистрироваться в сервисе 1С:Бизнес-сеть (команда Подключиться к сервису 1С:Бизнес-сеть)(НСИ и администрирование – Настройка интеграции – Обмен электронными документами – Сервис 1С:Бизнес-сеть). Отдельной регистрации не требуется.

В программе необходимо ввести данные авторизации для подключения к грузоперевозчику:

В рамках курьерской службы «Яндекс.Такси» предусмотрены тарифы:
Формирование заказа на доставку реализовано в виде помощника 1С:Курьер:Заказ на доставку, который можно запустить:

Если включены оба сервиса доставки «1С:Доставка» и «1С:Курьер», то необходимо выбрать один из сервисов. Окно выбора сервиса появляется автоматически в момент создания заказа на доставку.

Предусмотрено создание заказа на доставку на основании таких документов как Заказ клиента, Заказ поставщику, Приобретение товаров и услуг и другие.
Формирование заказа на доставку состоит из ряда шагов, предусмотренных в помощнике 1С:Курьер:Заказ на доставку.
Если заказ на доставку вводится по документу основания, то большинство полей в заказе на доставку заполняется автоматически по данным документа основания.
1-й шаг. Ввод информации об участниках заказа на доставку – отправителе и получателе, адресах отгрузки/доставки, контактной информации (телефон, контактное лицо) (на закладке Основное).
В качестве заказчика заполняется организация, от имени которой оформляется заказ на доставку.

Адрес, откуда планируется отгрузка, можно заполнить адресом из карточки склада (пункт Наш склад) или ввести произвольный адрес с использованием адресного классификатора (пункт Произвольный адрес).

Адрес, по которому планируется доставка товара, можно заполнить адресом из карточки контрагента/организации (пункт Адрес контрагента) или ввести произвольный адрес с использованием адресного классификатора (пункт Произвольный адрес).
2-й шаг. Ввод информации о параметрах груза (стоимость груза, количество мест, весогабаритные характеристики, описание содержимого на закладке Параметры груза).
Стоимость груза заполняется автоматически суммой из документа основания.
Если в составе груза более одного места, то необходимо указать общее количество мест, их вес и объем, а также максимальные весогабаритные характеристики грузовых мест.
Предусмотрена возможность просмотра товарного состава. Товарный состав заполняется данными табличной части документа основания.

Если в табличной части документа основания указаны услуги, то табличная часть товарного состава будет пустой и гиперссылка будет недоступна.
3-й шаг. Выбор подходящего тарифа из предложенного списка по стоимости и сроку доставки (на закладке Тарифы).
При переходе к выбору тарифов системой автоматически выполняется поиск наиболее подходящих тарифов в соответствии с параметрами груза.
По результату поиска в помощнике показывается список походящих тарифов.
При активации строки тарифа с правой части помощника по формированию заказа на доставку отображается информация с расшифровкой стоимости этого тарифа. Стоимость услуги доставки является приблизительной.

Из-за разницы адресных справочников 1С и Яндекс.Такси, адресу в 1С может соответствовать несколько адресов в Яндекс.Такси. В таком случае предоставляется выбор с подходящим адресом.

Выбор подходящего тарифа выполняется по команде Выбрать тариф. По результату выбора тарифа на форме помощника будет отображаться наименование перевозчика и тарифа.
Выбранный тариф будет выделен жирным шрифтом.

По выбранному тарифу можно просмотреть информацию о перевозчике (контактные данные и краткое описание).

4-й шаг. Выбор дополнительных услуг и ввод обязательных параметров выбранного тарифа (на закладке Параметры тарифа). Указывается выбор доступной по тарифу формы оплаты (наличная/безналичная).
Адрес отгрузки (От адреса) и адрес доставки (До адреса) заполняются автоматически в соответствии с теми адресами, которые указаны в помощнике на закладке Основное.
Также можно указать время, на которое требуется отгрузка.

При необходимости можно добавить дополнительные услуги, например:


Для сохранения состава услуги и его дальнейшего использования при формировании новых заказов необходимо установить флаг Сохранить значение услуг по умолчанию.
5-й шаг. Проверка заполненных реквизитов. Выполняется проверка введенных данных пользователем в заказе на доставку перед отправкой заказа перевозчику (команда Проверка).
По результату применения команды Проверка будет показана вся информация по заказу на доставку (данные по тарифу, участники перевозки и контактные лица, адреса доставки/отгрузки, параметры груза и др.).

На любом шаге работы по формированию заказа на доставку можно сохранить заказ в сервисе «1С:Курьер», либо при необходимости отменить сохранение заказа. Для этого предусмотрены соответствующие команды (Сохранить и Отменить). При этом отменить и сохранить можно только заказ в состоянии «Черновик».
6-й шаг. Оформление заказа на доставку и его отправка в сервис «Яндекс.Такси» (команда Оформить и закрыть). По результату применения данной команды системой запускается проверка готовности заказа на доставку к отправке перевозчику. Под проверкой готовности подразумевается, корректно ли указаны все параметры в заказе на доставку (адреса доставки/отгрузки и др.).
Если по результату проверки выявлены какие-либо ошибки при оформлении заказа на доставку, то об этом будет выдано сообщение (например, значение поля «Номер дома адреса отправителя» не заполнено).
В соответствии с рекомендациями системы устраняем ошибку и применяем повторно команду Оформить и закрыть в помощнике по формированию заказа на доставку.
Если по результату проверки система не выявила никаких ошибок, то менеджер получает информацию о создании заказа или отказ:
По результату успешной отправки заказа на доставку грузоперевозчику помощник по формированию заказа на доставку автоматически будет закрыт. Заказу на доставку будет присвоено текущее состояние В обработке (заявка подтверждена клиентом).
Заказ будет отображаться в списке заказов в рабочем месте 1С:Курьер:Заказы на доставку.

После отправки заказа перевозчику все изменения по заказу могут происходить только на стороне перевозчика. Все отправленные заказы на доставку перевозчикам недоступны для редактирования в сервисе «1С:Курьер» пользователям программы 1С.
Список всех заказов на доставку, сформированных с использованием программы 1С, отображается в рабочем месте 1С:Курьер:Заказы на доставку (Склад и доставка – Управление доставкой – Доставка – Заказы сервиса 1С:Курьер).

В момент запуска рабочего места выполняется запрос в сервис «1С:Курьер:Заказы на доставку» для получения списка заказов на доставку. Список заказов может быть загружен порцией по 20/40/60 документов (строк) на странице, поэтому форма содержит навигационное меню.

С использованием рабочего места «1С:Курьер:Заказы на доставку» предусмотрены следующие возможности:


В рабочем месте по доставке можно отобрать список заказов по текущим состояниям, используя отборы по группам состояний: «К отгрузке», «Отгруженные», «К выдаче», «Завершенные» (команда Настроить). Предварительно в этих группах выбираются те состояния (путем установки флага), которые будут использоваться для отбора заказов на доставку.
Например, требуется отслеживать заказы с текущим состоянием «В обработке», «Забор груза от адреса», поэтому для такой возможности выбираем эти состояния в группе «К отгрузке» путем установки флага в форме Выбор состояний.
По результату применения отбора по текущему состоянию будут отобраны заказы на доставку, которым соответствуют состояния «В обработке».

Также можно отобрать список необходимых заказов, используя дополнительные отборы, например, по номеру заказа, документу основания, перевозчику и др.

Отслеживать состояние заказа можно по его текущему состоянию.

Перейти к заказам на доставку по распоряжению можно из формы документа распоряжения (гиперссылка Заказы на доставку).

Отмена заказа на доставку возможна, если заказ не передан перевозчику, находится в состоянии Черновик.
Заказы, находящиеся в состояниях, отличных от состояния Черновик, заблокированы для редактирования.
После передачи заказа возможность отмены определяется сервисом «Яндекс.Такси»:
Предусмотрены следующие возможности:
Вариант детализации расчетов «По накладным» переименован в «По расчетным документам».

По расчетным документам - позволяет получить информацию о состоянии расчетов по каждой накладной, управлять платежами и их распределением по накладным:
Добавлены новые «смешанные» варианты детализации расчетов:
Было:

Стало:

Возможные варианты детализации расчетов представлены в таблице.

«Смешанные» варианты детализации расчетов. Сценарии:
Есть договор на 1 000 000 руб., спецификация (Заказ) на товар 1 = 500 000 руб., товар 2 = 300 000 руб., товар 3 = 200 000 руб. В договоре указаны условия оплаты каждой накладной: предоплата 20%, кредит 80%. Получаем предоплату 200 000 руб. Необходимо отгрузить товар 3 и товар 2 разными накладными, выполнив зачет аванса до отгрузки 60 000 руб. за товар 2 и 40 000 руб. - за товар 3.
Авансы по заказам, долг по накладным позволяет получить информацию о состоянии расчетов, как по заказу, так и накладной, управлять платежами и их распределением по накладным:
При зачете оплаты в накладной:
Авансы по договорам, долг по накладным - позволяет получить информацию о состоянии расчетов, как по договору, так и накладной, управлять платежами и их распределением по накладным:
При учете реализаций с отложенным переходом права собственности:




При вариантах детализации расчетов «По заказам, «По договорам», если в графике оплаты заказа указано несколько предоплатных, кредитных вариантов оплаты, то в график оплаты накладной по такому заказу, попадают все кредитные этапы оплаты, уточненные от даты накладной с учетом сроков отсрочки. Предоплатный этап оплаты квалифицируется как «Кредит (плановый)» с датой платежа, равной дате накладной. В правилах оплаты накладной не предусмотрен предоплатный этап оплаты, поскольку контроль предоплаты выполняется на стадии заказа.

В течение года поступило несколько авансов на заказ клиента, каждый под конкретную позицию заказа. Необходимо оформить несколько накладных, каждая из которых зачтет только свой аванс. Для такой возможности будем использовать расчеты «Авансы по заказам, долг по накладным».

Поступило несколько авансов на заказ клиента.


Оформляем накладные. Сумма отгрузки распределяется по процентам из графика заказа.

Поскольку на заказе есть остатки авансов, они автоматически попадают в накладную в соответствии с % предоплаты, указанным в графике оплаты заказа.
К зачету в накладной доступны авансы, отнесенные на связанные заказы.
При проведении реализации выполняется автоматическое распределение авансов с заказов по накладным в соответствии с % предоплаты для отгрузки.


По каждой накладной, оформленной в рамках заказа, выполняется автоматическое распределение авансов в соответствии с % предоплаты для отгрузки.


В тексте гиперссылки отображается сумма зачтенных оплат по накладной.

Переработан помощник настройки операций по взаимозачету задолженности.
Было:

Стало:

Для переноса авансов предусмотрены типы операций взаимозачета Перенос аванса клиента, Перенос аванса поставщику.
Для операций доступен выбор сторон зачета:

При переносе авансов клиента и аванса поставщику:


Для переноса долга предусмотрены типы операций Перенос долга клиента, Перенос долга поставщику.
Для операций доступен выбор сторон зачета:

При переносе долга клиента и долга поставщику:
Операции взаимозачета задолженности, кроме «По встречным обязательствам», обработчиком обновления меняются на «Произвольный» тип операции.
Например, по заказу клиента от 01.08.2020 поступил аванс в размере 1 000 евро по курсу 87,2889 на дату 01.08.2020.

Оформлен перенос аванса с заказа клиента от 01.08.2020 на заказ клиента от 01.09.2020 с использованием взаимозачета задолженности.


Перенос аванса выполнен с сохранением курса 87,2889 на дату 01.08.2020 и расчетного документа «Поступление безналичных ДС», которым отражено поступление аванса.
Подбор расчетного документа выполняется автоматически по методу ФИФО.

В первичных документах новые порядки расчетов не поддерживаются.
В документах интеркампани новые порядки расчетов также не поддерживаются.
Предусмотрена возможность ведения учета внутрифирменных взаиморасчетов по централизованным договорам для головной организации и филиалов. Доступность договоров, зарегистрированных с головной организацией, к выбору в платежах, накладных и заказах филиалов, определяется настройкой Централизованный договор в карточке договора с контрагентом. Будет доступна гиперссылка Доступен филиалам, обеспечивающая доступ к табличной части, предназначенной для заполнения филиалов головной организации.
Обеспечивается перенос взаиморасчетов между филиалами и головной организацией при расчетах по централизованному договору. Доступность выбора платежей по централизованному договору и филиалу в других филиалах определяется настройкой Разрешена передача и зачет оплат между филиалами в карточке договора с контрагентом.

Изменения по справочнику Объекты расчетов:
Доработки по документам:
Для RLS справочников Договоры контрагентов и Договоры между организациями добавлены условия доступа.
Если доступная пользователю организация указана в табличной части филиалов, то и договор данному пользователю также доступен.
Сценарий 1. Централизованное казначейство без централизованного договора:

Сценарий 2. Централизованный договор при расчетах, отгрузка и оплата на филиалах:

Сценарий 3. Централизованный договор при оплатах и отгрузках на филиалах:

Сценарий 4. Централизованное казначейство с централизованным договором:





Сценарий 5. Децентрализованное казначейство с централизованным договором:




Независимо от количества документов, введенных по одному объекту расчетов, последние документы в цепочке должны обсчитываться максимально быстро (меньше 1 сек).
Реализовать возможность переноса распределения плановых оплат, отгрузок и поставок в фон.
Если включена опция Выполнять распределение плановых расчетов в фоновом режиме (НСИ и администрирование – Настройка НСИ и разделов – Казначейство и взаиморасчеты – Взаиморасчеты), то при проведении документов датой ранее текущего дня распределение плановых расчетов будет переноситься в фон.

Порядок распределения плановых расчетов:
С 1 октября 2020 г. социальные выплаты осуществляются только на счета, привязанные к картам МИР.
В связи с этим в поле 110 платежного поручения для таких выплат следует указывать значение «1».
Для операций выплаты зарплаты добавляется указание поля «Код выплат», которое транслируется в поле 110 платежного поручения.
Реквизит добавляется в документах Заявка на расход ДС, Списание безналичных ДС.
Добавлена поддержка интернет-эквайринга, платежи без указания терминала и номера карты.
Упрощение сверки транзакций и отражения эквайринговой комиссии.
Поддержка сценария:
В конфигурацию добавлен новый объект – Договор эквайринга. Является обязательным для указания в документах, описывает применяемую учетную схему.

Использование терминалов теперь опционально. Сверка транзакций в отчете банка по эквайрингу опциональна. В договоре настраиваются варианты места отражения банковской комиссии (В отчете банка / При зачислении на счет / При проведении транзакции оплаты).

На закладке Учетная информация указываются статьи ДДС и аналитика учета комиссии.

В эквайринговых терминалах указывается договор эквайринга, к которому он относится.

Использование терминала и отражение комиссии в Эквайринговой операции определяются Договором эквайринга.

В Отчете банка по эквайрингу в зависимости от настроек добавленного в документ Договора эквайринга скрываются или отображаться сверки или комиссия.

В документ Поступление безналичных денежных средств добавлен Договор эквайринга и возможность отразить комиссию. При загрузке банковской выписки система заполнит комиссию автоматически, если это предполагает договор эквайринга.

В документ Списание безналичных денежных средств добавлена новая операция Возврата оплаты по эквайрингу. Добавлены поля Договор эквайринга и Комиссия (если настроена в договоре).
Операция делает проводку: Дт57 Кт51 и движения по оперативному регистру Денежные средства в пути.
Аналогичная операция добавлена в Заявке на расходование денежных средств для планирования и согласования возвратов по эквайрингу.

Обновление данных при переходе на новую версию:
В платежные документы добавлена возможность управлять курсами валюты при разных валютах оплаты и взаиморасчетов по аналогии с такой возможностью в накладных.
Опция добавлена в документы:

При редактировании Суммы документа, Суммы взаиморасчетов или по курсу можно с помощью синих стрелок можно пересчитать другие поля.
Теперь при регистрации транспортных средств можно ввести вручную ставку транспортного налога или выбрать автоматическое определение по данным нового регистра Ставки транспортных средств.
Обновление ставок происходит следующим образом:
Ограничения:
При регистрации транспортных средств ставка может определяться автоматически по данным классификатора Ставки транспортного налога либо указывается вручную.

При расчете транспортного налога, если ставка не определена, то при закрытии месяца регистрируется ошибка расчета.
Добавлена возможность открытия списка ставок транспортного налога из форм Настройки и справочники внеоборотных активов и Настройки и справочники по регламентированному учету.
Загрузка ставок выполняется с помощью команды, расположенной в форме списка, либо с помощью сервиса обновления классификаторов.

Загрузка и редактирование ставок доступны администратору и бухгалтеру.

Обработчики обновления не используются. После обновления для зарегистрированных транспортных средств ставка будет определяться вручную.
В программе реализован учет аренды в соответствии с ФСБУ 25/2018 «Бухгалтерский учет аренды» (далее «стандарт»). Поддерживаются следующие сценарии:
|
Объекты учета аренды |
Объекты учета, которые классифицируются согласно п.5 стандарта |
|
Право пользования активом (ППА) |
Правом пользования активом (ППА) признаются предметы аренды, удовлетворяющие условиям пп.11 и 12 стандарта |
|
Неоперационная (финансовая) аренда |
Аренда классифицируется как финансовая аренда, если к арендатору переходят экономические выгоды и риски, обусловленные правом собственности арендодателя на предмет аренды (п.25 стандарта) |
|
Операционная аренда |
|
|
Справедливая стоимость предмета аренды |
Сумма, на которую можно обменять актив или погасить обязательство в сделке между хорошо осведомленными независимыми сторонами, желающими совершить такую сделку (IFRS 16) |
|
Негарантированная ликвидационная стоимость предмета аренды |
Предполагаемая справедливая стоимость предмета аренды, которую он будет иметь к концу срока аренды, за вычетом сумм, подлежащих оплате (получению) в связи с гарантиями выкупа предмета аренды по окончании срока аренды (п.15 стандарта) |
|
Приведенная стоимость будущих арендных платежей |
Определяется путем дисконтирования будущих арендных платежей. Дисконтирование производится с применением ставки, при использовании которой приведенная стоимость будущих арендных платежей и негарантированной ликвидационной стоимости предмета аренды становится равна справедливой стоимости предмета аренды (п.15 стандарта). |
|
Ставка дисконтирования |
Процентная ставка, используемая для пересчёта будущих денежных потоков в единую величину текущей стоимости |
|
Дисконтирование |
Определение текущей стоимости будущих денежных потоков |
|
Обеспечительный платеж |
Авансовый платеж по договору в счет будущей поставки предмета аренды. Зачитывается частями на протяжении всего срока аренды. |
|
Выкупная стоимость |
Сумма, за которую можно выкупить предмет аренды после истечения срока аренды. |
|
Затраты арендатора |
Затраты, связанные с поступлением предмета аренды (транспортные расходы, монтаж и т.п.) |
|
Неамортизируемая часть стоимости в налоговом учете |
Разница между суммой договора (без НДС) и стоимостью предмета аренды в налоговом учете, учитывается на счете 01.К |
У арендодателя поддерживается только операционная аренда. Есть возможность отразить в учете следующие операции:
Порядок учета при операционной аренде:
Операции отражаются документами:
|
Операция |
Документ |
|
Поступление предметов аренды |
Принятие к учету ОС |
|
Передача в аренду |
Передача ОС в аренду (это «старый» документ «Передача ОС арендатору», который переименован) |
|
Арендные платежи |
Реализация услуг и прочих активов |
|
Изменение стоимости предметов аренды |
Переоценка ОС, Модернизация ОС |
|
Изменение величины обязательства |
Корректировка задолженности по финансовым инструментам |
|
Возврат из аренды |
Возврат ОС из аренды (это «старый» документ «Возврат ОС от арендатора», который переименован) |
Передача в аренду по договору ссуды признается операционной арендой.
Для учета используются те же документы, что и для обычной аренды.
В налоговом учете требуется прекратить начисление амортизации (не выполняются условия п.1 ст. 256 НК РФ). Для этого нужно ввести документ Изменение параметров ОС на основании документа Передача ОС в аренду и остановить начисление амортизации в НУ.
В учете у арендатора поддерживаются операции:
В журнал документов по аренде добавлены новые документы и отбор по договору.

Для принятия к учету предметов аренды необходимо:
В договоре аренды указываются:


Новый параметр Способ определения стоимости предметов аренды используется только для договора аренды, так как при аренде возможны два случая:
Для договоров лизинга всегда известна стоимость активов и поэтому способ один:
стоимость указывается в условиях договора.



Если предметы аренды не учитываются в одном из учетов, то действуют следующие правила:
Например, правила учета по ФСБУ 25/2018 распространяются только на бухгалтерский учет, и организация может не применять их в управленческом учете.
В этом случае в договоре указывается, что предметы аренды учитываются только в регламентированном учете.
В управленческом учете не будет учета основных средств, а услуги по аренде будут отражаться в расходах при их начислении.
Выбор учета доступен только для договоров аренды.
В документе Заключение договора аренды указываются:
В документе не поддерживается изменение валюты документа. Суммы вводятся в валюте договора. При обновлении на новую версию суммы будут обновлены.
В расчетах по договору указываются:

В разделе Расчеты по договору указываются итоговые суммы по договору. Если итоги начислений отличаются от платежей, то рядом будет отображаться индикатор. Сумма НДС заполняется по графику, а не от общей суммы договора, так как могут быть округления.

На закладке Предметы аренды указывается стоимость предмета аренды в валюте договора, а также Подразделение и Статья расходов, по которой капитализируется стоимость актива.

На закладке Дисконтирование выполняется расчет ставки и суммы процентов.

В документе Заключение договора аренды заполнение графика оплат и начислений возможно несколькими способами:
Дата оплаты услуги не может быть раньше даты принятия к учету предметов аренды, оплаты до принятия к учету должны оформляться как обеспечительные платежи.
Дата обеспечительного платежа должна быть раньше даты начала аренды.
В графике оплат указывается авансирование выкупной стоимости, если это определено договором.
Если авансирование выкупной стоимости не предусмотрено, то формируется единственный платеж на дату выкупа (платеж не нужно вводить в графике).

Если платежи периодические, то можно начать с ввода ежемесячных платежей, а сумма договора и НДС будут рассчитаны автоматически.
Если график платежей не имеет периодичности, то периодичность будет «Произвольная».
Надпись «График оплат и начислений не заполнен» отображается, если указанные здесь суммы отличаются от графика оплат или начислений (в графике должны быть строки).
Также индикатор отображается рядом с суммой, по которой обнаружены расхождения.

Этот справочник больше не используется.
Если используется учет ВНА версии 2.4, то при обновлении на новую версию данные из справочника будут перенесены в документы.
Если используется учет ВНА версии 2.2, то после обновления информация о графиках будет недоступна. Чтобы вести графики необходимо перейти на версию 2.4 и ввести графики повторно.
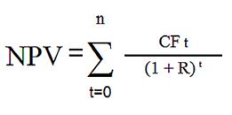
График начисления процентов всегда заполняется автоматически при проведении документа Заключение договора аренды на основании графика оплат.
Для заполнения графика должны быть определены процентная ставка и приведенная стоимость.
Процентная ставка рассчитывается автоматически для договоров лизинга или для договоров аренды, если способ определения стоимости «по фактической» стоимости, либо вводится вручную для договоров аренды, если способ определения стоимости «путем дисконтирования».
Ставка рассчитывается исходя из формулы:

n, t - количество временных периодов
CF - денежный поток (Cash Flow)
R - ставка дисконтирования
Проценты рассчитывается по формуле:
![]()
Сн - остаток долга
R - ставка дисконтирования
t – количество дней с прошлого платежа
Расчеты по договору должны совпадать с графиком оплат и начислений.
Если они не совпадают, то отображается индикатор, у которого в подсказке описаны проблемы.
При наличии отличий расчеты можно перезаполнить по графику оплат и начислений.
В документе Принятие к учету ОС добавлены новые реквизиты. На закладке Основные средства добавлено отображение договора, на основании которого поступило ОС, также необходимо указать стоимости БУ и НУ (они могут быть разные).


На закладке Параметры учета добавлена проверка настройки в НУ (если ОС учитывается на балансе арендодателя).

Амортизация в бухгалтерском учете начисляется, начиная со следующего месяца после принятия ОС к учету, по аналогии с остальными объектами ОС.
В соответствии с п.10 стандарта: «Организация должна применять единую учетную политику в отношении права пользования активом и в отношении схожих по характеру использования активов (незавершенных капитальных вложений, основных средств и других)».
Арендные платежи начисляются документом Поступление услуг по аренде.
В документе указываются:
Если балансодержателем является арендодатель, то услуги по аренде относятся на расходы в налоговом учете.
Если по договору предметы аренды не принимаются к учету в одном из учетов, то услуги относятся на расходы в этом учете.
Например, если в договоре указано, что предметы аренды принимаются к учету только в регламентированном учете, то услуги по аренде будут относиться на расходы в управленческом учете.
Список начислений можно заполнить по графику начислений при помощи кнопки Заполнить на закладке Начисления (на дату документа в графике должно быть указано, какие услуги начисляются).

В документе удалена возможность начисления выкупной стоимости (тип начисления «Выкуп предметов аренды»), нужно использовать новый документ Выкуп арендованных ОС. В существующих документах, в которых уже было указано начисление выкупной стоимости, возможность остается, и документ проводится корректно.

На закладке Дополнительно можно указать стандартный набор реквизитов для документов закупки.

Во время аренды могут быть пересмотрены стоимость права пользования активами, величина обязательства по аренде, срок аренды, график оплат и начислений, ставка дисконтирования.
Для оформления этих событий необходимо создать документ Изменение условий договора аренды (документ можно создать на основании договора).
В документе указываются все параметры договора (даже если они не изменились):
В графике оплат и начислений можно изменять платежи и начисления, начиная с даты документа. Изменение прошлых периодов не допускается.


На закладке Предметы аренды указывается новая стоимость актива и СПИ.


Для предметов аренды необходимо указать:
Необходимость указания стоимости в учете обусловлена тем, что стоимость в учете может отличаться от стоимости по договору, например, из-за разных валют или из-за затрат арендатора.
При изменении стоимости пересчитывается сумма начисленной амортизации:
Формула пересчета аналогична формуле при переоценке.
Сумма целевых средств в стоимости предметов аренды не изменяется при изменении условий договора.
Изменение суммы процентов отражается в учете следующим образом:
Сумма для начисления процентов вычисляется по графику за предыдущие месяцы. Текущий месяц не учитывается, так как проценты начисляются при закрытии месяца, то есть они будут начислены по новому графику.
Если для отражения изменений в условиях договора необходимо перенести расчеты на новый договор, то необходимо прекратить расчеты по «старому» договору (подробнее рассмотрено в разделе Прекращение договора аренды), оформить заключение нового договора аренды и повторно принять предметы аренды к учету.
В течение одного месяца допускается оформление только одного изменения условий договора.
|
Пример Валюта взаиморасчетов - доллары, валюта регл. учета - рубли, валюта упр. учета - доллары. Стоимость предмета аренды при заключении договора:
После изменения условий договора (например, была совершена ошибка в учете)
Сумма договора не изменилась, поэтому сумма процентов будет меньше, так как должно выполняться равенство: Сумма договора = Стоимость предметов аренды + Проценты + НДС При закрытии месяца будут сформированы корректирующие движения:
|
Поддерживаются следующие сценарии выкупа:
Выкуп можно оформить только для договоров лизинга (для договоров аренды данная возможность не предусмотрена).
Для оформления выкупа используется документ Выкуп арендованных ОС.
В документе указываются:



Если по договору балансодержателем был арендодатель, то после выкупа ОС принимается к учету в НУ, и в документе указываются параметры учета, статья расходов для начисления амортизации в налоговом учете. Выкупную стоимость можно отнести на расходы как амортизационную премию.


Из документа Выкуп арендованных ОС поддерживается оформление документа Счет-фактура полученный (аванс).
Поддерживается следующие сценарии:
Прекращение договора аренды оформляется документом Прекращение договора аренды.
Возврат авансов за услуги по аренде и возврат обеспечительного платежа оформляется документами Поступление безналичных денежных средств и Приходный кассовый ордер.
Прекращение договора аренды поддерживается только после принятия к учету ОС.
При досрочном прекращении договора аренды в документе возможно заполнение статей доходов и расходов.


Проценты начисляются новым документом Начисление процентов по аренде при закрытии месяца.
Проценты начисляются по графику начисления процентов, указанному в условиях договора аренды.

Если в месяце оплата услуг не соответствует условиям договора, то необходимо изменить условия договора до закрытия месяца.
Проценты начисляются в том учете, в котором числятся предметы аренды.
Проценты отражаются в расходах по статье, указанной в договоре аренды. Изменение статьи пока не будет поддерживаться.
По арендованным активам могут начисляться имущественные налоги:
В документы ввода начальных остатков арендованных ОС на балансе добавлено заполнение графиков оплат, начислений, процентов.
Переменованы операции:
|
«Старое» название |
Новое название |
|
Ввод остатков предметов лизинга на балансе |
Ввод остатков арендованных ОС (на балансе) |
|
Ввод остатков арендованных ОС |
Ввод остатков арендованных ОС (за балансом) |

Движение сумм по договору можно представить в виде следующей схемы:

Арендатор имеет право использовать целевые средства (субсидии) для приобретения предметов аренды (нормативные документы: пп. 6, 7, 9 ПБУ 13/2000, пп.14 п.1 ст. 251 и пп. 3 п.2 ст. 256 НК РФ):
|
Документ (хозяйственная операция) |
Счет Дт |
Счет Кт |
Сумма БУ, НУ, ПР, ВР |
Содержание |
Фин. регистр, соответствующий Дт |
Фин. регистр, соответствующий Кт |
|
Списание безналичных денежных средств (Оплата обеспечительного платежа) |
76.07.3 |
51 |
Сумма платежа |
Перечислен обеспечительный платеж |
Расчеты по финансовым инструментам |
|
Документ (хозяйственная операция) |
Счет Дт |
Счет Кт |
Сумма БУ, НУ, ПР, ВР |
Содержание |
Фин. регистр, соответствующий Дт |
Фин. регистр, соответствующий Кт |
|
Заключение договора аренды (Формирование стоимости арендованных ОС) |
08.04.2 |
76.07.1 |
Стоимость предмета аренды без НДС |
Формирование стоимости предметов аренды |
Прочие расходы |
Расчеты по финансовым инструментам |
|
Заключение договора аренды (Увеличение НДС по аренде) |
76.07.9 |
76.07.1 |
Сумма НДС по договору |
НДС к поступлению |
Расчеты по финансовым инструментам |
Расчеты по финансовым инструментам |
|
Заключение договора аренды (Увеличение процентов по аренде) |
76.07.5 |
76.07.1 |
Сумма процентов |
Увеличение процентов по аренде |
Расчеты по финансовым инструментам |
Расчеты по финансовым инструментам |
|
Документ (хозяйственная операция) |
Счет Дт |
Счет Кт |
Сумма БУ, НУ, ПР, ВР |
Содержание |
Фин. регистр, соответствующий Дт |
Фин. регистр, соответствующий Кт |
|
Принятие к учету ОС |
01.03 |
08.04.2 |
БУ - Сумма затрат НУ – Стоимость предмета аренды |
Принятие к учету ОС |
Стоимость ОС |
Прочие расходы |
|
Принятие к учету ОС |
01.К |
08.04.2 |
НУ -Разница между суммой договора и стоимостью предмета аренда по договору |
Не учитываемая часть стоимости предметов аренды в налоговом учете |
Стоимость ОС |
Прочие расходы |
|
Документ (хозяйственная операция) |
Счет Дт |
Счет Кт |
Сумма БУ, НУ, ПР, ВР |
Содержание |
Фин. регистр, соответствующий Дт |
Фин. регистр, соответствующий Кт |
|
Поступление услуг по аренде |
76.07.1 |
76.07.2 |
Сумма без НДС |
Поступление услуг по аренде |
Расчеты по финансовым инструментам |
Расчеты по финансовым инструментам |
|
Поступление услуг по аренде |
76.07.1 |
76.07.9 |
НДС |
НДС в составе услуги |
Расчеты по финансовым инструментам |
Расчеты по финансовым инструментам |
|
Поступление услуг по аренде |
19.04 |
76.07.2 |
НДС |
Отражена сумма входящего НДС, предъявленного арендодателем с расходов по аренде |
НДС предъявленный |
Расчеты по финансовым инструментам |
|
Документ (хозяйственная операция) |
Счет Дт |
Счет Кт |
Сумма БУ, НУ, ПР, ВР |
Содержание |
Фин. регистр, соответствующий Дт |
Фин. регистр, соответствующий Кт |
|
Поступление услуг по аренде |
76.07.1 |
76.07.3 |
Сумма без НДС |
Зачет обеспечительного платежа |
Расчеты по финансовым инструментам |
Расчеты по финансовым инструментам |
|
Поступление услуг по аренде |
19.04 |
76.07.3 |
НДС |
НДС в составе услуги |
НДС предъявленный |
Расчеты по финансовым инструментам |
|
Поступление услуг по аренде |
76.07.1 |
76.07.9 |
НДС |
Отражена сумма входящего НДС, предъявленного арендодателем с расходов по аренде |
Расчеты по финансовым инструментам |
|
Документ (хозяйственная операция) |
Счет Дт |
Счет Кт |
Сумма БУ, НУ, ПР, ВР |
Содержание |
Фин. регистр, соответствующий Дт |
Фин. регистр, соответствующий Кт |
|
Начисление процентов по аренде |
91.02 |
76.07.5 |
Проценты |
Начисление процентов по аренде |
Расчеты по финансовым инструментам |
|
Документ (хозяйственная операция) |
Счет Дт |
Счет Кт |
Сумма БУ, НУ, ПР, ВР |
Содержание |
Фин. регистр, соответствующий Дт |
Фин. регистр, соответствующий Кт |
|
Выкуп арендованных ОС (Изменение параметров стоимости ОС) |
01.01 |
01.03 |
Текущая стоимость ОС |
Изменение параметров стоимости ОС |
Стоимость ОС |
Стоимость ОС |
|
Выкуп арендованных ОС (Изменение параметров амортизации ОС) |
02.03 |
02.01 |
Накопленная амортизация ОС |
Изменение параметров амортизации ОС |
Амортизация ОС |
Амортизация ОС |
|
Выкуп арендованных ОС (Выкуп арендованных ОС) |
76.07.1 |
76.07.4 |
Выкупная стоимость |
Выкуп предметов аренды |
Расчеты по финансовым инструментам |
Расчеты по финансовым инструментам |
|
Выкуп арендованных ОС (Выкуп арендованных ОС) |
19.04 |
76.07.4 |
НДС |
НДС в составе услуги |
НДС предъявленный |
Расчеты по финансовым инструментам |
|
Выкуп арендованных ОС (Начисление НДС в части выкупной стоимости) |
76.07.1 |
76.07.9 |
НДС |
Отражена сумма входящего НДС, предъявленного арендодателем с расходов по аренде |
Расчеты по финансовым инструментам |
Расчеты по финансовым инструментам |
|
Выкуп арендованных ОС |
76.07.1 |
01.К |
Остаток по счету |
Списание неамортизируемой стоимости в НУ |
Расчеты по финансовым инструментам |
Стоимость ОС |
|
Документ (хозяйственная операция) |
Счет Дт |
Счет Кт |
Сумма БУ, НУ, ПР, ВР |
Содержание |
Фин. регистр, соответствующий Дт |
Фин. регистр, соответствующий Кт |
|
Прекращение договора аренды |
01.09 |
01.03 |
Текущая стоимость ОС |
Списание первоначальной стоимости ОС |
Стоимость ОС | |
|
Прекращение договора аренды |
02.03 |
01.09 |
Накопленная амортизация ОС |
Списание начисленной амортизации |
Амортизация ОС |
|
|
Прекращение договора аренды |
76.07.1 |
76.07.5 |
Остаток процентов к начислению |
Списание процентов |
Расчеты по финансовым инструментам |
Расчеты по финансовым инструментам |
|
Прекращение договора аренды |
76.07.1 |
76.07.9 |
Остаток НДС к начислению |
Списание НДС |
Расчеты по финансовым инструментам |
Расчеты по финансовым инструментам |
|
Прекращение договора аренды |
91.02 |
76.07.1 |
Положительный остаток арендных обязательств |
Отражение арендных обязательств в расходах |
Прочие расходы |
Расчеты по финансовым инструментам |
|
Прекращение договора аренды |
76.07.1 |
91.01 |
Отрицательный остаток арендных обязательств |
Отражение арендных обязательств в доходах |
Расчеты по финансовым инструментам |
Прочие доходы |
|
Прекращение договора аренды |
76.07.1 |
01.К |
НУ - Остаток по счету |
Списание неамортизируемой стоимости в НУ |
Расчеты по финансовым инструментам |
Стоимость ОС |
Изменения функционала по учету аренды влияют на отражение операций в международном учете, а именно:
Информация об аренде у арендатора отражается в бухгалтерской отчетности:
В следующие документы добавлена проверка, не позволяющая проводить документ, если он оформляется для арендованных ОС:
Добавлены новые документы:
Новые документы доступны профилям пользователей, которые имеют доступ к другим документам подсистемы внеоборотных активов.
Для хранения графиков добавлены новые регистры:
Для хранения условий договора добавлен регистр Условия договоров аренды.
Добавлен реквизит Договор, который используется при принятии к учету по договору аренды и позволяет отбирать основные средства по выбранному договору. Заполнение данного реквизита необязательно.
Возможность использования нового учета включается в учетной политике бухгалтерского учета с помощью параметра Учет аренды по стандарту ФСБУ 25/2018, при этом:

В данном функционале не поддерживаются:
Прочие ограничения:
В разделе Внеоборотные активы – Отчеты по внеоборотным активам – Аренда добавлены следующие отчеты:
Отчет Арендованные ОС показывает, какие основные средства были получены в аренду, от кого получены и на какой срок.

Отчет Переданные в аренду ОС показывает, какие основные средства были переданы в аренду, кому переданы и на какой срок.

Отчет Реестр договоров лизинга переименован в отчет Ведомость расчетов по аренде (лизингу), который показывает состояние расчетов по договорам аренды (лизинга).

Отчет План-фактный анализ оплат и начислений по аренде показывает анализ отклонений по фактически произведенным оплатам и начислениям в рамках договоров аренды (лизинга).

Отчет Справка-расчет «Признание расходов по арендованным ОС» содержит информацию о расходах, связанных с арендованными основными средствами.

При обновлении информационной базы:
В данном разделе кратко описаны основные принципы перехода на учет по ФСБУ 25/2018 «Бухгалтерский учет аренды», подробнее можно прочитать в статье Переход на учет аренды в соответствии с ФСБУ 25/2018.
Переход на новый учет аренды заключается в том, чтобы в программе отразить данные, перечисленные ниже.
В хозяйственной деятельности часто встречается необходимость в изменении документов, отражающих хозяйственные операции, – сторнировании документов или внесения исправлений в них.
Ниже приведен список документов, которые поддерживают механизм корректировок и сторно:
Изменения в систему можно внести, используя команду ввода новых документов на основании текущего:

Таких документов два:
В создаваемом документе сохраняется ссылка на первичный документ в реквизите Исправление документа:

После внесения правок исходный документ блокируется для введения изменений:

Если в рамках исходного документа было сформировано несколько корректировок, то все документы-исправления можно будет просмотреть, используя гиперссылку все исправления:

Документ-сторно содержит минимум информации, в нем указывается ссылка на первичный документ:

После аннулирования документа создать на его основании дальнейшие документы-исправления невозможно.
В форме списка документа отдельным флагом отмечаются документы, которые исправлены или сторнированы, а также в столбце Исправляемый (сторнируемый) документ отражается ссылка на документ-основание.

В печатной форме документа указывается номер и дата исходного документа, который был скорректирован или сторнирован:

В печатной форме М-11 сохраняется исходный номер документа в корректируемых документах:

Добавлена возможность оформления накладных и документов внутреннего потребления без заказа для отгрузки необособленных товаров для учета затрат по направлениям деятельности (далее НД).
Поддержка сценариев использования:
Добавлен флаг Обособленно в накладной. Это режим потребления ТМЦ с учетом обособления под НД. Без этой отметки потребление идет с пустых назначений ТМЦ в указанное Направление деятельности.

При подборе товаров в режиме Обособленно отображается остаток по направлению деятельности, указанному на закладке Дополнительно. В выбранных товарах автоматически взводится флаг обособления.

При подборе товаров в режиме Не обособленно отображается остаток фактически в наличии на складе, отображается доступный (не обособленный, за вычетом резервов) остаток.
Особенности реализации:
В прикладном решении реализован механизм, позволяющий организовать ведение раздельного учета краткосрочных и долгосрочных активов и обязательств на счетах бухгалтерского учета.
С использованием указанного механизма предоставлена возможность организовать:
Применение механизма разделения активов и обязательств по срочности определяется значением опции Деление на долгосрочные/краткосрочные активы и обязательства, добавленной в блок Учетная политика финансового учета настроек учетной политики организации. При включении данной опции необходимо указать Длительность операционного цикла организации, которая по умолчанию устанавливается равной 12ти месяцам.

Разделение активов и обязательств на краткосрочные и долгосрочные реализуется путем отражения их на отдельных субсчетах бухгалтерского учета.
В карточку настройки счета плана счетов Хозрасчетный добавлен признак Предназначен для учета долгосрочных активов/обязательств, видимый, если в информационной базе присутствует организация, в учетной политике которой включена опция Деление на долгосрочные/краткосрочные активы и обязательства.

На счетах с установленным признаком Предназначен для учета долгосрочных активов/обязательств предлагается отражать сведения о долгосрочных активах и обязательствах. На счетах с неустановленным указанным признаком – краткосрочные.
При обновлении информационной базы типовой план счетов не меняется. Пары счетов для учета краткосрочных и долгосрочных активов и обязательств необходимо добавить в план счетов самостоятельно.
В рамках реализованной разработки обеспечено деление на краткосрочную и долгосрочную задолженности по расчетам с поставщиками и покупателями, по договорам аренды (лизинга) и по кредитам и займам.
В карточку элемента списка Группы настроек финансового учета расчетов (далее - ГФУ расчетов) добавлен выбор счетов учета краткосрочных и долгосрочных активов и обязательств.

Отображение в карточке элемента списка ГФУ расчетов счетов учета долгосрочной задолженности включается по команде Еще – Показывать долгосрочные.
В табличную часть рабочего места Настройка отражения документов в регламентированном учете добавлена графа Задолженность, в которой отображается, какая задолженность учитывается на указанных в строке счетах – краткосрочная или долгосрочная.

Для счетов учета активов в типовой конфигурации графа Задолженность не отображается.
Сведения о сроке задолженности по взаиморасчетам с контрагентами определяются по данным оперативных регистров Расчеты с клиентами по срокам и Расчеты с поставщиками по срокам. Для кредитов, займов и аренды (лизинга) используются данные графиков платежей.
Формирование проводок с распределением задолженности по субсчетам, настроенным для учета краткосрочной и долгосрочной задолженности, выполняется при отражении документов в регламентированном учете.
При отражении в регламентированном учете документов приобретения и реализации возможно возникновение ситуаций, когда часть задолженности является краткосрочной, а часть – долгосрочной, что потребует распределения стоимости товаров по срокам задолженности и формирования проводок вида:
Дт 41 Товар Кт 60 <долгосрочный>
Дт 41 Товар Кт 60 <краткосрочный>
Дт 19 Кт 60 <долгосрочный>
Дт 19 Кт 60 <краткосрочный>
При возникновении в документе приобретения или реализации указанных ситуаций проектное решение предполагает формирование проводок с использованием промежуточного счета, например, 60.Р «Перенос долгосрочной задолженности»:
Дт 41 Кт 60.Р
Дт 19 Кт 60.Р
Дт 60.Р Кт 60 <долгосрочный>
Дт 60.Р Кт 60 <краткосрочный>
При обновлении информационной базы типовой план счетов не меняется. Счета учета переноса долгосрочной задолженности необходимо добавить в план счетов самостоятельно. Ограничения на набор субконто на добавляемых счетах учета переноса задолженности отсутствуют, но рекомендуется создавать данные счета без субконто, т.к. при формировании проводок по ним заполнение субконто не предполагается.
Для вариантов настроек счетов учета взаиморасчетов счет переноса задолженности определяется в новом поле Перенос долгосрочной задолженности карточки ГФУ расчетов.

Поддержана автоматическая реклассификация долгосрочной задолженности в краткосрочную по состоянию на конец месяца.
В список регламентных операций процедуры Закрытие месяца добавлена регламентная операция Реклассификация долгосрочных активов и обязательств, в рамках которой:

Автоматическая реклассификация задолженности из краткосрочной в долгосрочную не поддерживается. Проводки по переносу задолженности из краткосрочной в долгосрочную могут быть сформированы пользователем с помощью документа Операция (регл. учет).
По договорам кредитов и депозитов автоматизированное выделение долгосрочной части задолженности происходит по данным графика платежей, актуальным на момент получения кредита или открытия депозита. К долгосрочной относится задолженность, по которой в соответствии с графиком срок платежа превышает Длительность операционного цикла организации, указанную в учетной политике организации. Отслеживание изменений графика платежей (например, при пролонгации договора или досрочном погашении кредита) не автоматизировано. Если остаток на субсчете, определенном в карточке ГФУ расчетов для учета долгосрочной задолженности по кредитам и депозитам, расходится с данными графика платежей, пользователю необходимо выполнить перенос задолженности с помощью документа Операция (регл. учет). Все текущие операции по кредитам и депозитам отражаются бухгалтерском учете с использованием субсчета, определенном в карточке ГФУ расчетов для учета краткосрочной задолженности по кредитам и депозитам.
Реализация раздельного учета краткосрочной и долгосрочной задолженности по договорам аренды (лизинга) имеет ряд особенностей:
Выделение долгосрочных активов и обязательств для разделов учета кроме взаиморасчетов с контрагентами не поддерживается. Предлагается их автоматизировать в рамках конкретных проектов внедрения по общим принципам, заложенным для счетов учета расчетов.
В прикладном решении переработан механизм указания и хранения счетов для отражения в регламентированном учете операций с использованием элементов списка Статьи активов и пассивов.
Для хранения настроек отражения операций с использованием элементов списка Статьи активов и пассивов в систему добавлен справочник Настройки счетов учета прочих операций. Указанный справочник является служебным, не предназначен для непосредственного редактирования пользователями и не выведен в интерфейс. Элементы справочника Настройки счетов учета прочих операций содержат настройку счетов и аналитик регламентированного учета для одной определенной операции с прочими активами и пассивами.

Элементы справочника Настройки счетов учета прочих операций создаются при указании пользователем счетов в документах, в которых используются статьи активов/пассивов.
Переход к указанию счетов в документах, использующих статьи активов/пассивов, выполняется по гиперссылке, название которой изменяется следующим образом:
По указанной гиперссылке в документах открывается форма настройки счетов для отражения операции.

Для статей активов и пассивов организована возможность указания счетов учета, используемых по умолчанию при отражении операций в регламентированном учете. Для этого в карточку элемента списка Статьи активов и пассивов добавлена гиперссылка Настройка счетов учета статьи в документах по умолчанию, по которой осуществляется переход к форме настройки счетов.

При выборе элемента списка Статьи активов и пассивов в документах подставляются счета и аналитики, указанные в нем для применения по умолчанию.

В форме настройки счетов для отражения операции по кнопке Загрузить счета из статьи организована возможность подставить счета и аналитики из настроек по умолчанию выбранной статьи активов/пассивов.

Оперативный учет операций, отражаемых с использованием статей активов/пассивов, организован в новом регистре накопления Движения Прочие активы и пассивы.
В подсистеме «Международный финансовый учет» добавлена возможность отражать операции на нескольких планах счетов со своей структурой, аналитикой, валютой учета и представления отчетности.
Это позволит в компаниях с филиалами в других странах настроить несколько национальных планов счетов в валюте этой страны (валюте представления отчетности) и вести бухгалтерский учет по данным оперативного контура системы.
Несколько планов счетов доступно для выбора в:
Основные сценарии использования функциональности:
Особенности реализации:
В настройки НСИ и администрирование – Международный финансовый учет добавлена опция Несколько планов счетов, по умолчанию выключена.
Настройка валют вынесена в отдельную форму и в зависимости от того, используется один или несколько планов счетов, идет настройка функциональной валюты и валюты представления в списке по планам счетов.
Было в 2.4:

Стало с 2.5.6:

Когда несколько планов счетов Настройка валюты учета на плане счетов заменяется на Планы счетов:

В Международный финансовый учет – Настройки и справочники – План счетов добавлен отбор по типу плана счетов.

Можно настроить применение или отказаться от использования плана счетов с определенной даты в Международный финансовый учет – Настройка и справочники – Использование международного учета в организациях.

Изменить период действия можно через контекстное меню История изменений.
Учетная политика переименована в Настройку. Настройка используется как разрез для версионирования шаблонов проводок и для хранения настроек счетов закрытия месяца и учета курсовых разниц.
По ссылке Применяется с можно управлять использованием настройки в организации.
По каждому плану счетов шаблоны проводок настраиваются отдельно. В форму Настройка шаблонов проводок внизу формы добавлен переход к настройкам учета курсовых разниц и закрытия периода.

В форме Настройка соответствия счетов и оборотов по данным регламентированного учета настройка выполняется в разрезе планов счетов.
По ссылке Применяется с можно управлять использованием настройки в организации. Внизу формы добавлен переход к настройкам учета курсовых разниц и закрытия периода.

В рабочем месте Международный финансовый учет – Отражение документов в международном учете добавлен отбор по плану счетов с переходом к настройке шаблонов проводок или соответствия счетов и оборотов контекстно по этому плану счетов.

В форме просмотра проводок документа DrCr проводки по каждому из планов счетов располагаются на отдельных вкладках. По каждому плану счетов свой статус отражения и свой лог проблем отражения, если они есть.
Оптимизирована группировка колонок на форме проводок, теперь больше информации помещается на экране без горизонтального скролинга.

При закрытии месяца по каждому из планов счетов регламентные операции выполняются независимо, создаются независимые документы.

В Правила получения фактических данных по статьям и показателям бюджетирования для раздела источника данных Международный учет указывается план счетов, данные которого попадут в бюджетирование.

В бухгалтерских отчетах по международному учету доступен выбор плане счетов, если используются насколько планов счетов.

Настройка Выбор планов счетов в рабочем месте Виды финансовых отчетов позволяет сочетать данные по планам счетов, если их валюты совместимы между собой (функциональная валюта или валюта представления совпадают).

В информационной базе одновременно с основным языком можно использовать дополнительные языки. В типовой конфигурации для России поставляется один дополнительный язык - Английский. Включить использование дополнительных языков можно в форме НСИ и администрирование - Общие настройки - Региональные настройки из доступных языков интерфейса конфигурации.
Наименования основных справочников можно задать на основном и дополнительных языках. Значение на каждом языке задается в отдельных полях в форме редактирования реквизита (открывается по кнопке
или по F4).

Это позволяет каждому пользователю видеть названия элементов на своем языке, который задан для него в карточке пользователя.
Поддержка мультиязычности реализована в основных справочниках:
В большинстве документов предусмотрено автоматическое заполнение некоторых реквизитов при создании или при заполнении (перезаполнении) других реквизитов по статистике заполнения документов, введенных ранее.
Оптимизирован запрос получения данных заполнения.
В персональные настройки пользователя (НСИ и администрирование – Сервис – Персональные настройки) добавлена возможность отключения заполнения реквизитов документов по данным статистики.

Добавлен реквизит Автор в документы, реквизит выведен на форму документа с признаком ТолькоЧтение и во все списки:
В формах документа, списка документов, журнале документов выведен реквизит Автор. В общий журнал документов добавлен реквизит Автор.
Реквизит Менеджер заполняется из договора, соглашения или партнера. Выбор источника определяется наличием этих реквизитов в документе. Если не удалось определить менеджера, то заполняется по статистике. Если не заполнилось по статистике, то подставляется текущий пользователь.
В документах Приходный кассовый ордер и Расходный кассовый ордер реквизит Кассир переименован в Автор. Реквизит Автор заполняется текущим пользователем. Добавлен новый реквизит Кассир, который заполняется из ответственных лиц. При печати данные берутся из реквизита Кассир, но если оно не заполнено, то из реквизита Автор. Реквизиты Автор и Кассир выведены на форму документа.

Заполнение основания для лица с правом подписи стало не обязательным.

На форму документа Реализация товаров и услуг выведен реквизит Отпустил. Заполняется реквизит из материально-ответственного лица склада, если там не заполнено, то по статистике.

В форме ответственного лица совмещаются поля Должность и Представление должности для печати. Их можно выбрать из справочника или ввести текст в поле.

Добавлен шаблон формирования рабочего наименование лица с правом подписи по следующему правилу:


Обновление на версию 2.5 ресурсоемкое, требует значительного времени на обработчики данных.
Для больших баз обновления реализуется через копирование информационной базы, обновление копии и перевод работы пользователей в новую информационную базу.
Обновление через копию ИБ позволяет применить новую версию программы без остановки работы пользователей. Технология предполагает создание копии, обновление этой копии, с последующей отправкой накопленных данных из рабочей информационной базы в копию. И последующая замена рабочей базы на эту обновленную копию.
Запуск обновления производится из раздела настроек НСИ и администрирование – Администрирование – Обслуживание – Обновление через копию.

Помощник выгрузки в рабочей ИБ.

Помощник загрузки в обновляемой копии ИБ.

Основные моменты обновления:
Ограничения:
Существенно уменьшено время многопоточного выполнения дополнительных процедур обработки данных при обновлении больших информационных баз и повышена параллельность. В некоторых случаях длительность обновления уменьшается на 60%.
См. также https://its.1c.ru/db/bsp313doc#content:2043:1
Для контекстных отчетов – отчетов, которые открываются из документов, справочников и других объектов, например: Движения документа, Места использования можно изменять и сохранять варианты контекстных отчетов. Например, если требуется наложить дополнительные отборы или изменить состав полей, а также добавить группировки, можно выполнить соответствующие действия в расширенном режиме настройки отчета. При необходимости, внесенные изменения, можно сохранить в личном или общедоступном варианте отчета.
Варианты контекстных отчетов можно включать в рассылки (раздел НСИ и Администрирование – Администрирование – Печатные формы, отчеты и обработки – Рассылки отчетов).
См. также https://its.1c.ru/db/bsp313doc#content:2020:1
Комбинация клавиш для открытия отчета о движениях документа изменена на более удобную Ctrl+Shift+A (ранее была Ctrl+Shift+L)
См. также https://its.1c.ru/db/bsp313doc#content:2048
В отчете Структура подчиненности для проведения документа или пометки на удаление элемента в отчете Связанные документы, более не придется переходить в форму объекта. Достаточно выделить несколько строк в самом отчете и воспользоваться соответствующими командами. Найти требуемый документ в отчете можно, воспользовавшись командами поиска. Перейти к отчету можно нажав комбинацию клавиш Ctrl+Shift+S.
В списке Взаимодействия и в форме исходящего письма выводится предупреждение в случае, когда задание по отправке почты по какой-либо причине приостановлено и почта не отправляется.
Для повышения удобства работы справочник Учетные записи электронной почты переименован в Настройки почты.
Существенно улучшена автоматическая настройка подключения к почте корпоративных доменов, обслуживаемых популярными почтовыми сервисами, такими как Яндекс, Mail.Ru и т. д. Также расширен список известных почтовых сервисов.
Расширена диагностика неполадок при подключении к почтовым серверам, выводится дополнительная техническая информация для администраторов локальной сети и почтового сервиса. На сайте ИТС опубликованы решения типовых проблем подключения к почтовым серверам: https://its.1c.ru/bmk/bsp_email_account
Для исключения ошибок ввода пароля при настройке почты добавлена возможность просмотра вводимых символов. В поле ввода пароля вводимые символы по умолчанию скрываются, их можно посмотреть, нажав на соответствующую кнопку справа в этом же поле.
См. также https://its.1c.ru/db/bsp313doc#content:2060:hdoc
В форме группового изменения реквизитов (НСИ и администрирование – Администрирование – Обслуживание – Корректировка данных либо из списков по команде Изменить выделенные…) запоминается последнее выбранное значение в поле Изменять. При выборе элементов для изменения по гиперссылке Все элементы можно сохранять и загружать ранее настроенные отборы,
В форме Выбор элементов для изменения предусмотрено поле быстрого поиска элементов по произвольной строке. При этом поиск и отбор элементов выполняется по всем видимым колонкам списка, состав которых настраивается по гиперссылке Колонки списка внизу формы.
См. также https://its.1c.ru/db/bsp313doc#content:2026:hdoc
Для удобного ввода номеров телефонов в разделе НСИ и администрирование – Администрирование – Общие настройки – Виды контактной информации предусмотрена настройка масок ввода. Для каждого вида контактной информации в поле Вводить номер по маске можно задать свою маску, например, +7 (999) 999-99-99. Маска ввода применяется для ввода новых номеров телефонов.
Для экономии размеров информационной базы оптимизировано хранение контактной информации. Это позволит уменьшить размер вновь вводимой контактной информации в среднем на 30%.
Введенные в программу адреса контактной информации могут регулярно устаревать вследствие переподчинения адресных объектов (улиц, населенных пунктов), их переименования или упразднения. Теперь устаревшие адреса можно автоматически исправлять на актуальные согласно адресному классификатору ФИАС.
Для этого у видов контактной информации с типом Адрес в дополнительных настройках включить флажок Автоматически исправлять устаревшие адреса (раздел НСИ и администрирование – Администрирование – Общие настройки – Виды контактной информации). Предварительно требуется подключиться к Интернет-поддержке пользователей или загрузить в программу историю изменений адресных объектов в адресном классификаторе ФИАС.
Рекомендуется включать этот флажок для адресов, требующих актуального состояния (например, адреса доставки), и не включать для юридически значимых адресов: например, адрес ЕГРЮЛ, место регистрации, рождения и др., т.к. они могут фигурировать в юридических документах.
См. также https://its.1c.ru/db/bsp313doc#content:2037:hdoc
Можно получать и отправлять сообщения из внешних мессенджеров (Telegram, ВКонтакте) прямо в программе в списке Обсуждения. Предварительно можно настроить подключение к мессенджерам в разделе НСИ и администрирование – Администрирование - Интернет-поддержка и сервисы - Обсуждения.
При подключении можно указать не только 1С:Диалог, но и собственный сервер системы взаимодействия.
Теперь не нужно отдельно указывать информацию об участниках обсуждения:
См. также https://its.1c.ru/db/bsp313doc#content:2045:hdoc
После удаления дублей элементов (раздел НСИ и администрирование – Администрирование – Обслуживание – Корректировка данных) дополнительно выводится список мест, в которых заменили дубли и, возможно, появились новые. Например, при замене дублей контрагентов могут появиться дубли договоров.
См. также https://its.1c.ru/db/bsp313doc#content:2052:hdoc.
Комбинация клавиш для открытия формы Поиск документов, файлов или отчетов изменена на Ctrl+Alt+F. Если в программе включен глобальный поиск, то прежняя комбинация Ctrl+Shift+F активизирует поле глобального поиска.
См. также https://its.1c.ru/db/bsp313doc#content:2053:hdoc.
Улучшена работа в форме Удаление помеченных объектов:
Для облегчения удаления объектов со сложными связями добавлен новый режим удаления – упрощенный. Теперь можно выбрать один из трех способов удаления объектов:
Существенно увеличена скорость удаления помеченных объектов (раздел Администрирование – Обслуживание – Удаление помеченных объектов) при выборе способов удаления Стандартный и Упрощенный.
См. также https://its.1c.ru/db/bsp313doc#content:2069:hdoc.
В карточку пользователя теперь можно добавлять фотографию.
В различных формах и отчетах при редактировании полей со списками пользователей упрощен подбор пользователей:
С помощью отчета Анализ прав доступа администратор может наглядно получать сводную и подробную информацию об уровне доступа пользователей к отчетам и таблицам информационной базы:
В конфигурациях, поддерживающих несколько языков интерфейса, параметры шаблонов выводятся на текущем языке пользователя. Это позволяет редактировать шаблоны сообщений пользователям работающих в программе на разных языках.
См. также: https://its.1c.ru/db/bsp313doc#content:2073:hdoc.
Добавлены новые методы для перехода на страницы Портала 1С:ИТС и сохранения параметров аутентификации Интернет-поддержки пользователей. Появилась возможность переопределить номер версии программы при обращении к сервисам Интернет-поддержки пользователей.
См. также https://its.1c.ru/db/uisldoc#content:189:1:issogl1_настройки_интернет-поддержки_пользователей
Добавлена интеграция с 1С-Коннект, которая предусматривает хранение настроек подключения и запуск приложения 1С-Коннект.
См. также: https://its.1c.ru/db/uisldoc#content:236:hdoc
Обновление программы интегрировано с центром мониторинга. Уточнено сообщение о рекомендуемой версии платформы.
Добавлены новые возможности загрузки поставляемых данных исправлений (патчей):
См. также: https://its.1c.ru/db/uisldoc#content:194:1
Добавлены новые возможности показа новостей.
См. также: https://its.1c.ru/db/uisldoc#content:190:hdoc
При загрузке заказов с сайта интернет-магазин можно загружать информацию об оплатах, произведенных на сайте. Интернет магазин может предполагать несколько вариантов оплаты (разные бани/платежные системы). На основании информации о выполненных на сайте оплатах автоматически создаются документы Эквайринговая операция. Для этого в форме настройки узла обмена с сайтом на закладке Обмен заказами необходимо установить флажок Загрузка онлайн оплаты и далее в таблице для каждого предусмотренного на сайте варианта оплаты указать его название и код на сайте, а также контрагента-эквайера и договор эквайринга, по которым будет создаваться в программе Эквайринговая операция. В договоре эквайринга на закладке Расчеты необходимо выбрать вариант Платежи принимаются через Интернет-эквайринг.
Предусмотрена возможность автоматически пробивать чек по оплатам, загруженным из интернет-магазина. Для этого необходимо подключить подсистему обсуждений, а в настройках контрольно-кассовой машины, на которой предполагается пробитие чека необходимо установить флажок Автоматическая фискализация чеков из очереди чеков. После этого в таблице видов оплат станет доступно колонка Фискализировать оплату, в которой можно проставить флажок для тех видов оплаты, по которым необходимо автоматически напечатать чек.

На закладке Дополнительно закладки Обмен заказами предусмотрена настройка Загружать формы оплат с сайта и таблица соответствия форм оплаты на сайте и в программе.
Добавлена флаг Автоматическая фискализация чеков из очереди чеков, который устанавливается для экземпляра подключаемого оборудования (ККТ), который может использоваться для распределенной фискализации.

Проведен рефакторинг генерации изображений штрихкода.
Обновлен состав поддерживаемых драйверов торгового оборудования.