Выплата заработной платы через банк может осуществляться одним из следующих способов:
- без зарплатного проекта;
- в рамках зарплатного проекта:
- без использования электронного обмена с банком;
- с использованием электронного обмена с банком.
В случае выплаты зарплаты через банк в рамках зарплатного проекта централизованно для всех сотрудников открываются лицевые счета и выпускаются банковские карты.
Для одного сотрудника в программе можно зарегистрировать сразу несколько лицевых счетов по разным зарплатным проектам. В качестве текущего места выплат каждому сотруднику по-прежнему указывается только один номер лицевого счета. При необходимости оформления ведомости на другой счет следует в ней выбрать требуемый проект и подобрать сотрудников. Данные по суммам и номерам счетов при этом заполняются автоматически. Дата открытия счета влияет на заполнение ведомостей (при заполнении подставляются счета, открытые на дату ведомости). Для выплаты зарплаты в рамках использования зарплатного проекта при оформлении документа Ведомость в банк (раздел Зарплата и кадры - Ведомости в банк - кнопка Ведомость - По зарплатному проекту) необходимо указать зарплатный проект, выбрав его из соответствующего справочника Зарплатные проекты. Нажав на кнопку Заполнить, в документ будут добавлены строки, соответствующие только сотрудникам, у которых указан лицевой счет в рамках данного зарплатного проекта.
Документооборот с банком в рамках зарплатного проекта может осуществляться в бумажном виде (или с использованием программного обеспечения банка, не соответствующего поддерживаемому стандарту обмена) или с использованием электронного обмена документами.
В случае если обмен электронными документами с банком не используется, то ведомость распечатывается, нажав на кнопку Список перечислений. На основании ведомости создается Платежное поручение на всю сумму ведомости для перечисления средств на специальный (транзитный) счет банка, в котором открыт зарплатный проект. По факту получения банковской выписки регистрируется документ Списание с расчетного счета с видом операции Перечисление заработной платы по ведомостям.
В случае если с банком осуществляется документооборот с использованием электронного обмена документами, то ведомость выгружается в файл, нажав на кнопку Выгрузить файл, для обмена с банком. В ответ на переданную ведомость банк присылает внешний файл подтверждения о зачислении заработной платы сотрудников на лицевые счета, в результате загрузки которого будет автоматически создан документ Подтверждение зачисления зарплаты.
Для облегчения работы пользователей при взаимодействии с банками фирмой "1С" разработана технология DirectBank. Она позволяет отправлять документы в банк и получать ответы из банка непосредственно из программы буквально нажатием одной кнопки, также позволяет избежать выгрузки документов в промежуточные файлы. В отличие от технологии Клиент-банк не требуется установка и запуск дополнительных программ. Для организации прямого обмена нужно, чтобы банк поддерживал стандарт взаимодействия с системами "1С:Предприятия". В список банков, поддерживающих обмен зарплатными реестрами по технологии DirectBank, входят: Тинькофф Банк, Банк Точка, Уралсиб и Авангард. Подробнее об этом смотрите здесь.
Рассмотрим следующие примеры:
- Выплата заработной платы через банк в рамках зарплатного проекта (без использования обработки).
- Работа по обмену с банком с использованием обработки "Обмен с банками по зарплатным проектам".
Выплата заработной платы через банк в рамках зарплатного проекта (без использования обработки)
Пример
Выплата заработной платы в ООО "Швейная фабрика" осуществляется перечислением на лицевые счетам сотрудников в рамках зарплатного проекта. Необходимо подготовить документы на выплату зарплаты и зарегистрировать факт выплаты.
Выполняются следующие действия:
- Ввод данных, необходимых для перечисления зарплаты на лицевые счета сотрудников.
- Создание документа "Ведомость в банк".
- Создание документа "Платежное поручение" на выплату зарплаты.
- Формирование файла для передачи в банк в электронном виде (поддерживается только формат XML Сбербанка РФ).
- Регистрация факта зачисления денежных средств на лицевые счета сотрудников.
Ввод данных, необходимых для перечисления зарплаты на лицевые счета сотрудников
Для оформления выплаты зарплаты сотрудникам в рамках зарплатного проекта должна быть предварительно введена следующая информация:
- Контрагент - банк, с которым заключен договор на перечисление средств на пластиковые карточки сотрудников (рис. 1):
- раздел Справочники - Контрагенты;
- кнопка Создать;
- на закладке Основное:
- в поле Вид контрагента выберите Юридическое лицо (рис. 1);
- в поле Наименование укажите наименование банка;
- в поле Полное наименование укажите полное наименование банка;
- в полях ИНН и КПП укажите ИНН и КПП банка;
- в разделе Основной банковский счет укажите основной "зарплатный" счет организации (поле Номер счета) в банке (поле Банк);
- на закладке Договоры укажите (по кнопке Создать) договор на перечисление зарплаты на лицевые счета сотрудников в рамках зарплатного проекта;
- кнопка Записать и закрыть.

- Банковский счет (раздел Главное - Организации - закладка Банковские счета) - расчетный счет организации, с которого производится перечисление денежных средств (рис. 2). Если в организации используется электронный обмен с банком, который поддерживает технологию прямого обмена, по ссылке Подключить 1С:ДиректБанк можно начать процесс настройки. Подробнее об этом смотрите здесь.
Рис. 2

- Зарплатный проект - договор организации с банком о перечислении денежных средств организации на лицевые счета сотрудников, открытые в этом банке. Добавление зарплатного проекта в информационной базе и описание его параметров может потребоваться, если планируется использовать электронный обмен с банком документами по зарплатному проекту, или если в организации действуют два и более зарплатных проекта, даже если ни по одному из них обмен электронными документами использоваться не планируется. Если в организации действует один зарплатный проект, и использовать обмен электронными документами в рамках него не планируется, то добавлять его в справочник необходимости нет. Если по проекту планируется использовать электронный обмен, то следует установить соответствующий флаг и заполнить информацию о параметрах проекта. В нашем примере организация использует электронный обмен с банком, поэтому необходимо создать зарплатный проект:
- раздел Зарплата и кадры - Зарплатные проекты;
- кнопка Создать;
- в поле Организация выберите организацию, по которой создается зарплатный проект (рис. 3);
- в поле Банк выберите банк, с которым организация заключила договор о перечислении денежных средств организации на лицевые счета сотрудников из справочника Банки;
- в поле Название проекта автоматически формируется наименование зарплатного проекта, которое содержит в себе: наименование банка, номер и дату договора по зарплатному проекту. При необходимости наименование можно изменить;
- установите флажок Использовать обмен электронными документами, если организация планирует использовать электронный обмен с банком документами по зарплатному проекту. В результате становятся доступными для заполнения дополнительные сведения, которые необходимы при формировании файлов в банк. Их необходимо заполнить в соответствии с условиями зарплатного проекта;
- в разделе Файл обмена:
- в поле Формат укажите версию формата файлов обмена данными с банком (необходимую версию следует уточнить в банке). В программе реализован обмен по открытому универсальному стандарту электронного обмена информацией на основе технологии XML. Стандарт развивается, в связи с чем появляются его новые версии. Как правило, если банк поддерживает этот стандарт, то используется последняя его версия. Если банк не поддерживает обмен по стандарту, то для осуществления электронного обмена с этим банком непосредственно из программы может потребоваться ее доработка. Использование электронного обмена позволяет выгрузить ведомости на выплату зарплаты в файл для отправки их в банк и загрузить файлы подтверждения из банка;
- в поле Кодировка выберите кодировку файла (следует уточнить в банке);
- в разделе Договор заполните соответствующие поля с указанием номера, даты договора организации с банком по зарплатному проекту и с указанием вида валюты, в которой зачисляется зарплата сотрудников на лицевые счета;
- в разделе Реквизиты банка заполните соответствующие поля с указанием отделения, филиала отделения и "зарплатного" счета организации в банке;
- в разделе Банковские карты:
- в поле Максимальная длина держателя карты укажите длину имени и фамилии латиницей, которые наносятся на пластиковые карты, выпускаемые в рамках зарплатного проекта (по умолчанию указывается 19 символов);
- в табличной части раздела Системы расчетов по банковским картам укажите вручную виды систем расчетов, поддерживаемые банком в рамках зарплатного проекта. Указанные в табличной части системы будут после доступны для выбора при оформлении заявки на открытие лицевых счетов;
- установите соответствующий флажок, если зарплатный проект больше не используется;
- кнопка Записать и закрыть.

- Лицевые счета сотрудников по зарплатному проекту, открытые в банке.
В случае если обмен данными об открытии лицевых счетов с банком в электронном виде организация не осуществляет или необходимо ввести начальные сведения об уже отрытых лицевых счетах, то информацию по лицевым счетам сотрудников можно ввести вручную:
- в карточке каждого сотрудника;
- с помощью специальной формы Ввод лицевых счетов (для ввода лицевых счетов одновременно многим сотрудникам).
Ввод сведений о лицевом счете в карточке сотрудника:
- раздел Зарплата и кадры - Сотрудники;
- в разделе Зарплата и кадры в поле Выплата зарплаты укажите способ выплаты По зарплатному проекту и по ссылке Заполнить параметры зачисления введите данные (рис. 4):
- в поле Зарплатный проект выберите договор организации с банком о перечислении денежных средств на лицевые счета сотрудников, открытые в этом банке;
- в поле по лицевому счету укажите номер лицевого счета;
- в поле Открыт укажите дату, с которой действует данный лицевой счет сотрудника;
- для сохранения введенной информации о лицевом счете сотрудника нажмите на кнопку ОК;
- кнопка Записать и закрыть.

Ввод сведений о лицевых счетах сотрудников с помощью специальной формы Ввод лицевых счетов:
- раздел Зарплата и кадры - Ввод лицевых счетов;
- в поле Организация укажите организацию, по сотрудникам которой необходимо ввести лицевые счета (рис. 5);
- поле Подразделение заполните, если необходимо ввести лицевые счета сотрудникам конкретного подразделения. В противном случае данное поле не заполняется;
- в поле Зарплатный проект укажите договор организации с банком о перечислении денежных средств на лицевые счета сотрудников, открытые в этом банке;
- в поле Месяц открытия укажите период, с которого будут действовать введенные лицевые счета сотрудников. Указание месяца открытия позволяет хранить историю изменения лицевого счета сотрудника. Это может оказаться полезным, например, когда сотруднику открывается новый лицевой счет, но требуется, чтобы перечисление на него выполнялось не сразу;
- табличная часть при нажатии на кнопку Заполнить автоматически заполняется сотрудниками, у которых на указанный месяц не введены сведения о лицевом счете в выбранной организации ни по одному зарплатному проекту. Добавить сотрудников в табличную часть можно и вручную, нажав на кнопку Добавить;
- в колонку Номер лицевого счета введите номер счета сотрудника, который должен состоять ровно из 20 цифр. Кроме того, при вводе лицевого счета контролируется его корректность с помощью вычисления контрольного числа (из цифр самого номера и БИК банка, указанного в зарплатном проекте), которое сравнивается с контрольным числом в номере. Таким образом, обработка просто подсказывает, что лицевой счет, возможно, введен некорректно, тем не менее, не запрещает его дальнейшее использование. В случае возникновения такой подсказки следует проверить, правильно ли введен номер счета. Если номер действительно состоит не из 20, а из другого количества цифр или в нем присутствуют другие символы, то следует уточнить корректность номера в банке. Типовой стандарт обмена не предусматривает таких номеров и в последующем денежные средства на такой счет могут быть не зачислены;
- кнопка Сохранить и закрыть.
После ввода счетов необходимо в карточке сотрудников в поле Выплата зарплаты указать способ выплаты По зарплатному проекту. Счет подтянется автоматически.
Рис. 5

Ввод сведений об уже открытых лицевых счетах одновременно многим сотрудникам также возможно осуществить с помощью специальной обработки Обмен с банками по зарплатным проектам (раздел Зарплата и кадры - Обмен с банками (зарплата)).
В случае если организация осуществляет обмен данными об открытии лицевых счетов с банком в электронном виде, то необходимо подготовить заявки на открытие лицевых счетов сотрудникам в банке в рамках зарплатного проекта для последующего перечисления зарплаты на лицевые счета. Для этого предназначен документ Заявка на открытие лицевых счетов:
- раздел Зарплата и кадры - Заявки на открытие лицевых счетов;
- кнопка Создать;
- поле Организация заполняется по умолчанию. Если в информационной базе зарегистрировано более одной организации, то необходимо выбрать ту организацию, по которой формируется заявка (рис. 6);
- в поле Дата укажите дату регистрации документа в информационной базе;
- в поле Зарплатный проект укажите договор организации с банком о перечислении денежных средств на лицевые счета сотрудников, открытые в этом банке;
- поле Подразделение заполните, если необходимо ввести заявку по сотрудникам конкретного подразделения. В противном случае данное поле не заполняется;
- в поле Номер реестра автоматически устанавливается порядковый номер реестра после записи документа;
- для автоматического заполнения табличной части документа нажмите на кнопку Заполнить. В результате табличная часть заполняется списком сотрудников, по которым на дату заполнения документа в информационной базе отсутствуют сведения о лицевых счетах (т.е. на дату заполнения документа в указанной организации ни по одному зарплатному проекту нет сведений о лицевых счетах). Табличную часть документа также можно заполнить вручную списком сотрудников, для которых необходимо открыть лицевые счета, нажав на кнопку Добавить
; - на закладке Основные сведения поля Титул (лат.), Фамилия (лат.), Имя (лат.) заполняются автоматически. Остальные данные на закладках Основные данные, Адреса, телефоны, Документы также заполняются автоматически из личных данных сотрудника. На закладке Пластиковая карта заполняется дополнительная информация по пластиковой карточке сотрудника (тарифы за обслуживание пластиковой карточки, сумма пополнения лицевого счета, вид вклада и др.). Если какие-то личные данные сотрудника, необходимые для формирования заявки, не заполнены в обязательных для заполнения полях, то при проведении документа появится сообщение об ошибке и документ не будет проведен. Непосредственно из документа существует возможность перехода к редактированию данных сотрудника, нажав на ссылку Редактировать карточку сотрудника. Данные в полях, не являющихся обязательными для заполнения, заполняются в случае требования банка;
- кнопка Провести;
- для формирования заявки для отправки в банк в электронном виде нажмите на кнопку Выгрузить файл. В открывшейся форме укажите каталог, куда должен быть помещен созданный файл с данными. В результате будет сформирован файл в формате XML, разработанный фирмой "1С" совместно со Сбербанком РФ. Имя файлу присваивается автоматически.

Сформированная в электронном виде заявка на открытие лицевых счетов отправляется в банк.
Если организация осуществляет электронный обмен данными об открытии лицевых счетов с банком, то банк должен выслать подтверждение в виде внешнего файла, который необходимо загрузить, нажав на ссылку Загрузить подтверждение из банка в нижней части формы документа Заявка на открытие лицевых счетов (рис. 6). В результате загрузки присланного банком файла в ответ на переданную в банк заявку на открытие лицевых счетов будет автоматически создан документ Подтверждение открытия лицевых счетов сотрудников (раздел Зарплата и кадры - Документы обмена с банками). Подтверждение содержит информацию о том, открыт ли лицевой счет по каждому сотруднику или нет, а также номер счета, если он открыт. В документе можно уточнить месяц, с которого лицевые счета будут считаться открытыми и использоваться при заполнении ведомостей. По сотрудникам, счет которым успешно открыт, в программе автоматически будут сформированы записи с информацией об открытых лицевых счетах.
Подготовка заявок на открытие лицевых счетов, выгрузка их в файл для передачи в банк, загрузка подтверждения из банка о результатах открытия лицевых счетов также предусмотрено специальной обработкой Обмен с банками по зарплатным проектам (раздел Зарплата и кадры - Обмен с банками (зарплата)), которая предназначена для повышения удобства работы по обмену с банком.
Создание документа "Ведомость в банк"
Если в информационной базе есть вся необходимая информация для перечисления зарплаты на лицевые счета сотрудников, то выплата зарплаты оформляется с помощью документа Ведомость в банк.
- Раздел Зарплата и кадры - Ведомости в банк.
- Нажмите на кнопку Ведомость - По зарплатному проекту.
- В поле от укажите дату составления ведомости. По умолчанию автоматически устанавливается текущая дата (рис. 7).
- Поле Организация заполняется по умолчанию. Если в информационной базе зарегистрировано более одной организации, то необходимо выбрать ту организацию, по сотрудникам которой формируется ведомость на выплату зарплаты.
- Поле Подразделение заполните, если необходимо сформировать ведомость по сотрудникам конкретного подразделения. В противном случае данное поле не заполняется.
- В поле Вид дохода выберите значение из предложенного списка (1 - Заработная плата и иные доходы с ограничением взыскания, 2 - Периодические доходы, на которые не может быть обращено взыскание (без оговорок), 3 - Периодические доходы, на которые не может быть обращено взыскание (с оговорками), 4 - Единовременные доходы, на которые не может быть обращено взыскание (без оговорок), 5 - Единовременные дохода, на которые не может быть обращено взыскание (с оговорками). Банк России установил числовые значения таких кодов, а также порядок их заполнения (приложение № 1 положения Банка России от 29.06.2021 № 762-П). В платежном поручении указывать соответствующий код вида дохода нужно в поле 20 "Назначение платежа". По умолчанию указывается значение 1 - Заработная плата и иные доходы с ограничением взыскания. Документ на выплату заполняется автоматически всеми положенными сотрудникам выплатами без разбивки по видам доходов. Поэтому при наличии начислений по другим видам дохода их выплату необходимо зарегистрировать отдельными ведомостями и указать в них соответствующий вид дохода. С 01.06.2020 это поле необходимо заполнять обязательно! Подробнее см. здесь.
- Переключатель Вид выплаты по умолчанию установлен в положение Зарплата. Если документ формируется для выплаты зарплаты за первую половину месяца, то установите переключатель в положение Аванс. Если документ формируется для выплаты вознаграждения по договору ГПХ, то установите переключатель в положение Договор подряда.
- В поле Месяц укажите месяц, за который производится выплата на пластиковые карточки сотрудников.
- В поле Зарплатный проект укажите договор организации с банком о перечислении денежных средств на лицевые счета сотрудников, открытые в этом банке.
- В поле Номер реестра автоматически устанавливается порядковый номер реестра после записи документа.
- Для автоматического заполнения табличной части документа и расчета сумм к выплате зарплаты за месяц нажмите на кнопку Заполнить. Заполнение производится списком сотрудников, по которым введены лицевые счета в указанном зарплатном проекте и перед которыми у организации имеется задолженность. Табличная часть документа также может быть заполнена вручную по кнопке Добавить. Двойным нажатием левой кнопки мыши по строке табличной части в колонке К выплате можно посмотреть подробную информацию о сумме к выплате сотруднику: за какой месяц она выплачивается, по какому подразделению (например, в случае работы сотрудника на двух местах работы) и о сумме НДФЛ к удержанию. В колонке Взыскано указываются удержанные суммы по исполнительным листам при выплате зарплаты (эту информацию с 01.06.2020 необходимо передавать банку, см. заполнение поля 24 расчетного документа (приложение № 1 к Положению Банка России от 29.06.2021 № 762-П).
- Если документ не оплачен то на закладке Платежные документы указано, что ведомость не оплачена и платежные документы отсутствуют. Для того чтобы создать платежные документы нажмите на кнопку Создать на основании - Списание с расчетного счета. См. об этомтут.
- Кнопка Провести.
- Для получения печатной формы списка перечисляемой в банк на лицевые счета сотрудников заработной платы нажмите на кнопку Список перечислений (рис. 8).


Создание документа "Платежное поручение" на выплату зарплаты
В случае если обмен данными с банком в электронном виде организация не осуществляет, необходимо создать платежное поручение на перечисление аванса или заработной платы за месяц на лицевые счета сотрудников в банке, которое оформляется с помощью документа Платежное поручение (раздел Банк и касса - Платежные поручения). Создать документ Платежное поручение удобнее на основании подготовленного документа Ведомость в банк. Для этого нажмите на кнопку Создать на основании - Платежное поручение (рис. 9). В этом случае некоторые поля формы документа Платежное поручение заполнятся автоматически данными из документа-основания, за исключением:
- в поле от уточните дату платежного поручения;
- в поле Получатель укажите банк из справочника Контрагенты (раздел Справочники - Контрагенты), в котором для сотрудников открыты лицевые счета для перечисления на них заработной платы;
- в поле Счет получателя укажите "зарплатный" счет организации, на который должна быть перечислена сумма данным платежным поручением, для ее последующего распределения по лицевым счетам сотрудников. Данное поле заполняется автоматически (как в нашем примере), если счет указан для получателя в разделе Основной банковский счет (рис. 1);
- в поле Статья расходов уточните статью движения денежных средств (автоматически устанавливается статья Выплата заработной платы);
- в поле Назначение платежа уточните содержание операции, проводимой данным платежным поручением.
Далее нажмите на кнопку Провести и закрыть.
Рис. 9

Формирование файла для передачи в банк в электронном виде (поддерживается только формат XML Сбербанка РФ)
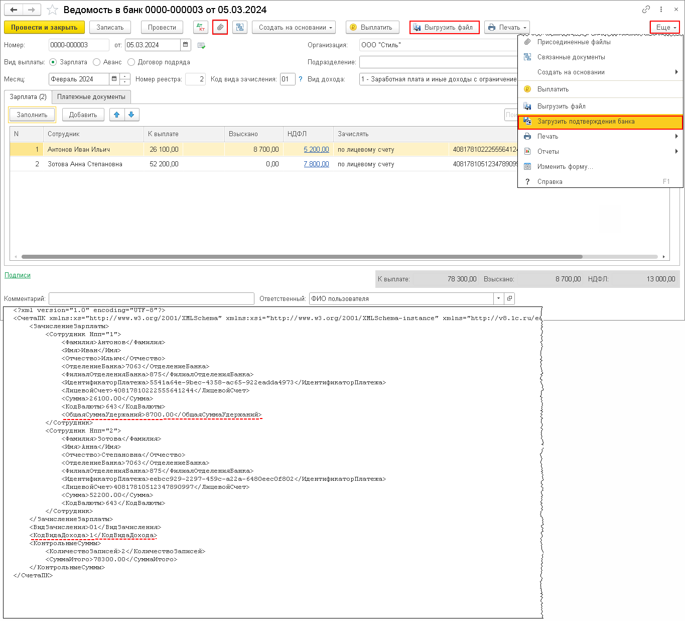
В случае если организация с банком осуществляет документооборот с использованием электронного обмена документами, формирование файла производится в подготовленном документе Ведомость в банк (раздел Зарплата и кадры - Ведомости в банк). Нажмите на кнопку Выгрузить файл (рис. 10). В открывшейся форме укажите каталог, куда должен быть помещен созданный файл с данными. Файл формируется в формате XML, разработанном фирмой "1С" совместно со Сбербанком РФ. В ответ на переданную ведомость банк присылает внешний файл подтверждения о зачислении заработной платы сотрудников на лицевые счета.
Для просмотра истории выгрузки файла для обмена с банком в форме документа Ведомость в банк нажмите на кнопку Присоединенные файлы. Для просмотра содержимого файла дважды щелкните левой кнопкой мыши по его наименованию.

Сформированный файл необходимо передать в банк.
Формирование файла для передачи в банк также возможно осуществить с помощью специальной обработки Обмен с банками по зарплатным проектам (раздел Зарплата и кадры - Обмен с банками (зарплата)).
Регистрация факта зачисления денежных средств на лицевые счета сотрудников
В случае если обмен данными о зачислении денежных средств на лицевые счета сотрудников с банком в электронном виде организация не осуществляет, по факту получения выписки банка регистрация зачисления денежных средств на лицевые счета сотрудников производится с помощью документа Списание с расчетного счета (раздел Банк и касса - Банковские выписки - кнопка Списание) с видом операции Перечисление заработной платы по ведомостям. Его удобнее ввести из документа Ведомость в банк, нажав в поле Выплата на кнопку Оплатить ведомость, в результате чего документ Списание с расчетного счета будет автоматически сформирован и отразится в виде ссылки в поле Выплата (рис. 11), или нажав на кнопку Создать на основании - Списание с расчетного счета. Поля формы документа Списание с расчетного счета заполнятся автоматически данными из документа-основания. В поле Дата уточните дату списания денежных средств с расчетного счета. При проведении документа суммы НДФЛ, указанные в оплаченной ведомости, считаются удержанными. Дата удержания - дата документа Списание с расчетного счета. Обратите внимание, поле Банковский счет в форме документа Списание с расчетного счета отображается в том случае, если у организации несколько счетов. По умолчанию устанавливается основной счет организации. Если основной счет организации не указан, то счет, с которого будет произведено списание денежных средств организации, необходимо выбрать непосредственно в форме документа.
Рис. 11

После создания платежных документов в документе Ведомость в банк введено ограничение на редактирование оплаченных ведомостей на выплату зарплаты, т. к. важно соблюдать последовательность действий: подготовка ведомости в банк - выплата зарплаты по ведомости. Изменение оплаченной ведомости влияет на учет НДФЛ. Поэтому, прежде чем отредактировать ведомость в банк, нужно сначала отменить проведение всех платежных документов (рис. 12).
Рис. 12

В случае электронного обмена документами между банком и организацией документ Списание с расчетного счета создавать не нужно. Банк должен прислать внешний файл подтверждения о зачислении заработной платы сотрудников на лицевые счета. Без подтверждения ведомость не считается до конца оплаченной, т. е. проводки по зачислению зарплаты (движения в соответствующих регистрах) сформированы не будут. Загрузка файла подтверждения из банка производится, нажав на ссылку Загрузить подтверждение из банка в форме документа Ведомость в банк (раздел Зарплата и кадры - Ведомости в банк) (рис. 10), - указывается полученный из банка файл. В результате загрузки присланного банком файла в ответ на переданную в банк ведомость автоматически будет создан документ Подтверждение зачисления зарплаты (раздел Зарплата и кадры - Документы обмена с банками).
При благоприятном исходе подтверждение будет содержать информацию о том, что всем сотрудникам денежные средства зачислены - в табличной части документа Подтверждение зачисления зарплаты в колонке Результат зачисления сообщается Зачислено. Тогда соответствующая ведомость считается оплаченной, и с помощью документа Подтверждение зачисления зарплаты будут сформированы проводки и движения в соответствующих регистрах.
Суммы по ведомости могут быть не зачислены ни одному сотруднику. В этом случае в колонке Результат зачисления сообщается Не зачислено. По всем сотрудникам задолженность вновь считается невыплаченной - как если бы ведомость не оформлялась. В этом случае ведомость становится доступной для повторной выгрузки файла.
Если части сотрудников зачисление подтверждено, а части - нет, то в колонке Результат зачисления сообщается: Ошибка ФИО или Счет закрыт, или Счет отсутствует. По всем сотрудникам, которым зачисление подтверждено не было, задолженность вновь считается невыплаченной - как если бы ведомость на них и не оформлялась. В этом случае необходимо создать новую ведомость, в которой будут включены сотрудники, которым зачисление не было подтверждено.
Загрузку подтверждения из банка о зачислении или незачислении сумм также возможно осуществить с помощью специальной обработки Обмен с банками по зарплатным проектам (раздел Зарплата и кадры - Обмен с банками (зарплата)).
Обратите внимание! Сформировать комплект документов на выплату начисленной зарплаты, отпуска, больничного можно из одноименных документов по кнопке Выплатить (рис. 13).
Рис. 13

Работа по обмену с банком с использованием обработки "Обмен с банками по зарплатным проектам"
Для выполнения всей работы по обмену с банком в программе предусмотрена специальная обработка Обмен с банками по зарплатным проектам (раздел Зарплата и кадры - Обмен с банками (зарплата)), которая позволяет:
- подготовить заявки на открытие/закрытие лицевых счетов и выгрузить их в файл (для передачи его в банк), вести работу по этим заявкам;
- загрузить подтверждение из банка о результатах открытия лицевых счетов (из переданного банком файла);
- ввести вручную номера лицевых счетов, например, при первоначальном заполнении, если работа с банком уже ведется, а программа только начинает использоваться;
- выгрузить ведомости, которые требуется оплатить, в файл (для передачи его в банк);
- сформировать печатную форму - список перечислений (для передачи его в банк);
- загрузить подтверждение из банка о зачислении или незачислении сумм по этой ведомости на счета сотрудников (из переданного банком файла);
- если суммы были зачислены не всем сотрудникам, то по незачисленным суммам сформировать новую ведомость.
В процессе работы с обработкой автоматически создаются специальные документы, которые можно при необходимости найти, просмотреть, отредактировать в соответствующих списках документов (раздел Зарплата и кадры - Документы обмена с банками):
- Заявка на открытие лицевых счетов;
- Подтверждение открытия лицевых счетов сотрудников;
- Подтверждение зачисления зарплаты;
- Заявка на закрытие лицевых счетов.
Обработка Обмен с банками по зарплатным проектам предназначена для повышения удобства работы по обмену с банком.
- Раздел Зарплата и кадры - Обмен с банками (зарплата).
- Поле Организация заполняется по умолчанию. Если в информационной базе зарегистрировано более одной организации, то необходимо выбрать ту организацию, по сотрудникам которой необходимо произвести обмен данными с банком (рис. 1).
- В поле Зарплатный проект укажите договор организации с банком о перечислении денежных средств организации на лицевые счета сотрудников, открытые в этом банке.
- Поле Подразделение заполните, если необходимо произвести обмен с банком данными по сотрудникам конкретного подразделения.
- В поле Каталог файлов обмена укажите каталог обмена данными с банком, в который будут записываться файлы.
Рис. 1

Ввод сведений о лицевых счетах сотрудников
В рамках электронного обмена предполагается как предварительная, так и постоянная работа с лицевыми счетами сотрудников, такая как:
- массовый ввод номеров лицевых счетов всех сотрудников, у которых счета уже были открыты на момент начала использования электронного обмена в программе;
- открытие лицевых счетов вновь принятым сотрудникам, или сотрудникам, которые решили получать зарплату на карточки;
- массовое открытие новых лицевых счетов всем сотрудникам, например, при переходе на новый зарплатный проект;
- смена карточки в связи с истечение срока ее действия, как правило, не приводит к изменению номера лицевого счета сотрудника. Однако в некоторых случаях может потребоваться изменить (открыть новый) лицевой счет отдельному сотруднику, даже в том же самом зарплатном проекте.
Возможность работы с лицевыми счетами сотрудников реализована в разделе Открытие лицевых счетов обработки Обмен с банками по зарплатным проектам (рис. 2). В табличной части раздела Открытие лицевых счетов отображаются сотрудники выбранной организации (список можно дополнительно ограничить подразделением) на текущую дату компьютера, для которых не введены сведения о лицевом счете в указанной организации ни по одному зарплатному проекту.
1. Ввод сведений об уже открытых лицевых счетах.
Ввод уже существующих лицевых счетов сразу многим сотрудникам возможен при нажатии на кнопку Ввести лицевые счета. В результате будет открыта специальная форма Ввод лицевых счетов, в которой необходимо заполнить номера лицевых счетов сотрудников, которые начнут действовать с указанного в форме Месяца открытия (рис. 2). Если проектов в организации действует несколько, то необходимо уточнить зарплатный проект в одноименном поле, по которому предполагается вводить номера лицевых счетов.
Номер лицевого счета должен состоять ровно из 20 цифр. Кроме того, при вводе лицевого счета контролируется его корректность с помощью вычисления контрольного числа (из цифр самого номера и БИК банка, указанного в зарплатном проекте), которое сравнивается с контрольным числом в номере. Программа подсказывает, что лицевой счет, возможно, введен некорректно, тем не менее, не запрещает его дальнейшее использование. В случае возникновения такой подсказки следует проверить, правильно ли введен номер счета. Если номер действительно состоит не из 20, а из другого количества цифр или в нем присутствуют другие символы, то следует уточнить корректность номера в банке - типовой стандарт обмена не предусматривает таких номеров и в последующем средства на такой счет могут быть не зачислены.
Далее нажмите на кнопку Сохранить и закрыть.
Рис. 2

2. Открытие новых лицевых счетов.
Если кому-то из сотрудников, отображенных в табличной части, не планируется открывать лицевые счета пока (например, не полностью заполнена анкета) или совсем (например, сотрудник получает зарплату через кассу), то заполнение заявки по ним можно отложить, нажав на ссылку Отложить (рис. 3).
Рис. 3

"Отложенные" сотрудники по умолчанию не отображаются в табличной части, и по ним заявка на открытие счетов не заполняется, в файл они не выгружаются. Если впоследствии потребуется оформить на них заявку, то необходимо нажать на кнопку Показывать отложенное открытие лицевых счетов (повторное нажатие на кнопку отключает отображение "отложенных" сотрудников). Тогда они будут показываться в табличной части. Для получения возможности включения их в заявку следует нажать на ссылку Возобновить (рис. 4).
Рис. 4

После того, как состав сотрудников, по которым планируется формировать заявку на открытие лицевых счетов, подобран, необходимо заполнить сведения, которые будут передаваться в банк. Нажмите на кнопку Редактировать анкету, если необходимо изменить или дополнить документ Заявка на открытие лицевых счетов. Сведения по сотруднику вводятся на нескольких закладках. Все основные сведения (обязательные для заполнения) заполняются автоматически по данным сотрудника, которые уже есть в программе. При необходимости можно открыть карточку сотрудника, нажав на ссылку Редактировать карточку сотрудника, и дозаполнить ее. В этом случае данные обновятся и в заявке. Либо внести данные непосредственно в заявку (в карточке сотрудника в этом случае они не изменятся). Пока все обязательные поля не заполнены (остаются пустые поля, подчеркнутые красной линией), в строке сотрудника указывается, что Заявка не заполнена (рис. 5). В этом случае нет возможности выгрузить заявку. Для выгрузки необходимо заполнить все обязательные поля. Помимо обязательных полей, в заявке имеется возможность заполнить еще и дополнительные поля. Их следует заполнять в соответствии с анкетой банка, заполненной сотрудником. По вопросам заполнения таких полей следует проконсультироваться в банке.
Рис. 5

Когда все обязательные поля в Заявке на открытие лицевых счетов заполнены, в строке указывается, что сотрудник Готов к выгрузке. Документ Заявка на открытие лицевых счетов предварительно можно и не создавать. Документ может автоматически быть создан и проведен по готовым к выгрузке сотрудникам (не считая тех, по которым открытие лицевого счета отложено, – они не попадают в заявку) на текущую дату компьютера при нажатии на кнопку Выгрузить файл. По сотрудникам, заявка которых не заполнена, выгрузить ее в файл возможности нет.
Обратите внимание! Если же какому-то сотруднику, у которого уже есть счет, необходимо открыть новый счет (по этому же зарплатному проекту или по другому), то вводить сотрудника следует непосредственно в документ Заявка на открытие лицевых счетов (раздел Зарплата и кадры - Заявки на открытие лицевых счетов), при необходимости создав его, т.к. в табличной части раздела Открытие лицевых счетов этот сотрудник не отображается.
Нажав на кнопку Выгрузить файл (рис. 6), файл выгружается в каталог, указанный в поле Каталог файлов обмена в верхней части формы обработки. Если каталог не указан, его потребуется выбрать отдельно. При успешной выгрузке файла об этом сообщается, а в строках сотрудников отображается Выгружен в банк. Если файл по какой-то причине выгрузить не удалось, то следует устранить причину и повторить попытку. После выгрузки файла его следует передать в банк и ожидать подтверждения.
Рис. 6

При получении файла подтверждения его загрузка производится, нажав на кнопку Загрузить подтверждения (в верхней части формы обработки) - указывается полученный из банка файл. В результате автоматически создается документ Подтверждение открытия лицевых счетов сотрудников (раздел Зарплата и кадры - Документы обмена с банками). Подтверждение содержит информацию о том, открыт ли лицевой счет по каждому сотруднику или нет, а также номер счета, если он открыт. Тем сотрудникам, которым счет успешно открыт, в программу записывается его номер - теперь по сотруднику можно формировать ведомости и перечислять на этот счет зарплату. Месяц открытия счета устанавливается в соответствии с датой подтверждения. При необходимости месяц открытия может быть изменен в документе подтверждения. Если по кому-то из сотрудников счета не были открыты, то они остаются в табличной части и для них имеется возможность оформить новую заявку, нажав на ссылку Оформить повторно. Имеется возможность повторно оформить заявку и на этапе ожидания ответа из банка, т.е. когда заявка уже выгружена, но подтверждение не получено и по какой-то причине не планируется его получение и заявку требуется сформировать заново. Работа с повторно оформленной заявкой в целом не отличается от работы с первичной заявкой. Единственное отличие: пока повторная заявка еще не выгружена, ее можно отменить по соответствующей ссылке в табличной части.
Формирование файла для передачи в банк в электронном виде
Для формирования файла о зачислении зарплаты предварительно должен быть оформлен документ Ведомость в банк (раздел Зарплата и кадры - Ведомости в банк) - именно этот документ содержит информацию о сотрудниках и суммах, которые должны быть перечислены сотрудникам.
Сформированные ведомости отражаются в разделе Зачисление зарплаты обработки Обмен с банками по зарплатным проектам (раздел Зарплата и кадры - Обмен с банками (зарплата)) - в таких строках указано, что они готовы к выгрузке - Готов к выгрузке. Каждая ведомость выгружается в отдельный файл при нажатии на кнопку Выгрузить файл. Ведомости выгружаются либо в каталог, указанный в поле Каталог файлов обмена в верхней части формы обработки, либо, если он не указан, в выбранный каталог непосредственно при выгрузке (рис. 7). При успешной выгрузке в строке отображается Выгружен в банк.
Рис. 7

Выгруженные файлы необходимо передать в банк и ожидать получения подтверждения - без подтверждения ведомость не считается до конца оплаченной, т.е. проводки по зачислению зарплаты (движения в соответствующих регистрах) сформированы не будут.
Зачисление денежных средств на лицевые счета сотрудников
После получения файлов подтверждения из банка их следует загрузить в программу. Загрузка подтверждений производится по нажатию на кнопку Загрузить подтверждения - указывается полученный из банка файл (рис. 8). В результате в программе создается документ Подтверждение зачисления зарплаты (раздел Зарплата и кадры - Документы обмена с банками). При благоприятном исходе подтверждение будет содержать информацию о том, что всем сотрудникам деньги зачислены (в строке ведомости формы обработки будет сообщаться Зачислено полностью). Тогда соответствующая ведомость считается оплаченной, по этому подтверждению автоматически будут сформированы проводки по зачислению зарплаты (движения в соответствующих регистрах).
Рис. 8

Суммы по ведомости могут быть не зачислены ни одному сотруднику. В этом случае в строке ведомости сообщается Не зачислено (все строки ошибки). По всем сотрудникам задолженность вновь считается невыплаченной - как если бы ведомость не оформлялась. В этом случае появляется возможность повторно оформить ведомость. По ссылке Оформить повторно подтверждение о зачислении отменяется, ведомость становится доступной для повторной выгрузки файла и по ней снова ожидается подтверждение. Если части сотрудников зачисление подтверждено, а части – нет, то в строке ведомости сообщается Зачислено с ошибками (частично). По всем сотрудникам, которым зачисление подтверждено не было, задолженность вновь считается невыплаченной - как если бы ведомость на них и не оформлялась. По ссылке Оформить повторно можно создать новую ведомость в банк - в нее включаются сотрудники, которым зачисление не было подтверждено. Работа с этой ведомостью ведется как с созданной первоначально - выгружается файл, ожидается и загружается подтверждение и т.п. В поле Показывать формы обработки можно настроить отображение ведомостей: не подтвержденных, не выгруженных, всех.
Для формирования печатной формы списка перечисляемой на лицевые счета сотрудников в банк заработной платы нажмите на кнопку Печать - Список перечислений (рис. 9).
Рис. 9

Закрытие лицевых счетов
Если в зарплатном проекте указан формат файла не ниже версии 3.3, то в форме обработки становится доступным раздел Закрытие лицевых счетов для проведения работ по закрытию лицевых счетов. Для выплаты зарплаты с использованием зарплатного проекта установите формат файла версии 3.6 для обмена с банком. Табличная часть раздела заполняется уволенными сотрудниками, у которых есть открытые лицевые счета по выбранному проекту. При заполнении табличной части сотрудник считается уволенным, если у него не осталось ни одного рабочего места в организации. Выгрузка файла (заявки на закрытие лицевых счетов) производится при нажатии на кнопку Выгрузить файл (рис. 10). Дальнейшая работа с закрытыми лицевыми счетами не производится.
Рис. 10
